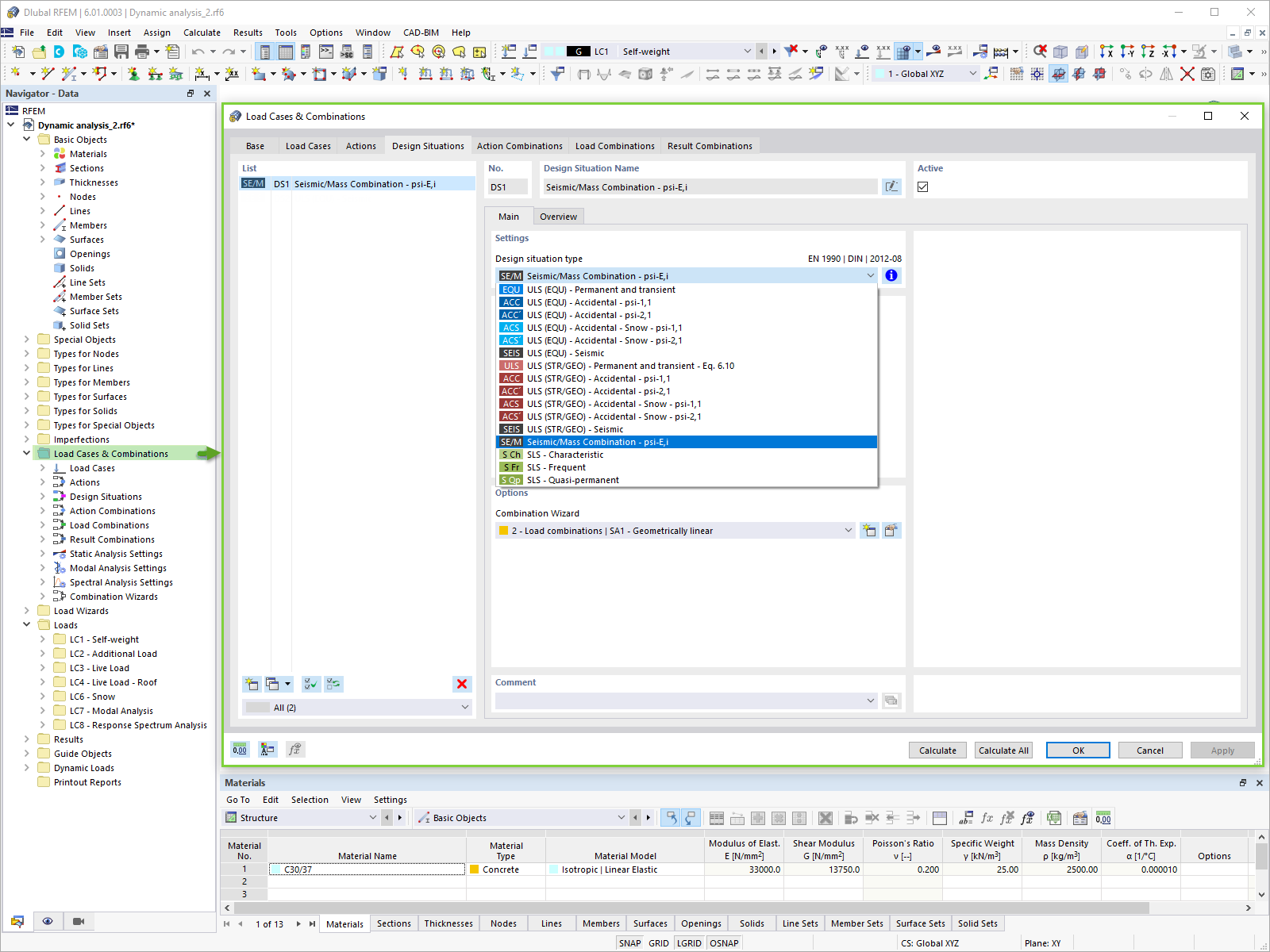
Сочетание масс для модального расчета
Сочетание масс для модального расчета
2024-05-30
025720
  • RFEM 6

Сочетание масс для модального расчета

Используется в
  • Сейсмический расчёт в RFEM 6
Поделиться