8900x
001721
2021-11-12

Сейсмический расчёт в RFEM 6

Сейсмический анализ в программе RFEM 6 возможен с помощью надстроек модального анализа и анализа спектра реакций. Общая концепция сейсмического расчета в программе RFEM 6 основана на создании загружения для модального анализа и анализа спектра реакции. Стандартные группы для этих расчетов задаются на вкладке «Стандарты II» в разделе «Основные данные» модели.

Модальный анализ

Первым загружением, которое требуется определить для сейсмического расчета, является модальный анализ. В результате определяются значения собственных колебаний, включая собственную частоту, форму колебаний, модальную массу и коэффициенты эффективных модальных масс.

В программе RFEM 6 сочетание масс для данного расчета может быть создано автоматически, если активирована функция мастера сочетаний (рисунок 1). Это позволяет задать расчетный случай «сейсмика/сочетание масс» (рисунок 2). Таким образом, сочетание масс в соответствии с выбранной расчетной нормой доступно в качестве сочетания нагрузок и может быть применено в качестве исходных данных для модального анализа (рисунок 3).



Метод решения собственных чисел, тип матрицы масс и тип преобразования масс можно легко изменить в настройках модального анализа (рисунок 4). Кроме того, пользователь может задать количество форм или, наоборот, продолжить с автоматическими настройками до достижения заданной максимальной собственной частоты. Опция пренебрежения массами также присутствует в настройках модального анализа.

Анализ спектра реакций

Как только загружение "модальный анализ" задано, можно создать новое загружение для анализа спектра реакции. На данном этапе можно импортировать модальный анализ из соответствующего загружения (рисунок 5).

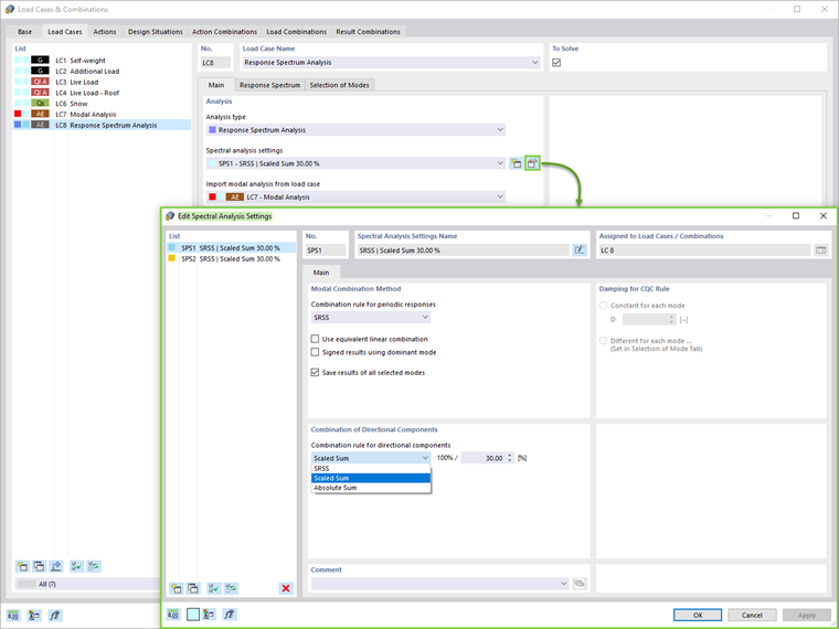
Метод модального наложения (SRSS, CQC, абсолютная сумма) и правило сочетания направленных компонентов (масштабированная сумма или абсолютная сумма) можно задать в настройках анализа спектра (рисунок 6). Кроме того, можно учесть случайное кручение, задав эксцентриситет и длину здания.


Затем необходимо назначить спектры реакций, как показано на рисунке 7. Спектры реакций в направлениях X, Y и Z могут быть заданы пользователем, созданы на основе акселерограммы или по норме, заданной в общих данных модели. В данном загружении можно выбрать подходящие формы в соответствующей вкладке.

Кроме периода собственных колебаний и ускорения отдельных форм, отображается также коэффициент эффективных модальных масс. Как показано на рисунке 8, можно задать критерий для коэффициента эффективных модальных масс и соответствующим образом отфильтровать формы.


Результаты

Результаты спектрального анализа в каждом направлении, а также диапазон результатов можно отобразить в навигаторе во вкладке результаты (рисунок 9). Более подробные результаты содержатся в таблицах.

Наконец, спектральный анализ можно объединить с другими нагрузками, чтобы сформировать расчетное сочетание. Для автоматического создания расчетного сочетания можно применить данную опцию в общих данных в разделе Загружения и сочетания (рисунок 1).

Для этого пользователь должен создать расчетную ситуацию ULS (STR/GEO) - Сейсмика и выбрать расчетные сочетания в мастере сочетаний , как показано на рисунке 10. Таким образом, программа автоматически создаст расчетные сочетания с максимальными сейсмическими нагрузками, которые будут применены для расчета конструкции (рисунок 11).

Если активирована опция промежуточных результатов, то загружения можно присвоить расчетному сочетанию, как показано на рисунке 12.



Заключительные замечания

Для сейсмико-динамического анализа в программе RFEM 6 содержатся дополнительные модули «Модальный анализ» и «Анализ спектра реакций». Сначала, для получения значений собственных колебаний, требуется загружение "модальный анализ".

Сочетание масс для данного расчета может быть создано автоматически с помощью мастера сочетаний. Это загружение затем импортируется в загружение анализа для спектра реакций, в котором можно присвоить спектр реакций и выбрать соответствующие формы.

После выполнения спектрального анализа и получения результатов, в качестве последнего шага следует задать расчетное сочетание. В RFEM 6 соответствующее расчетное сочетание может быть сгенерировано полностью автоматически. Наконец, результаты могут быть использованы для расчета конструктивных элементов.


Автор

Irena Kirova отвечает за написание технических статей и техподдержку пользователей ПО Dlubal.

Ссылки


;