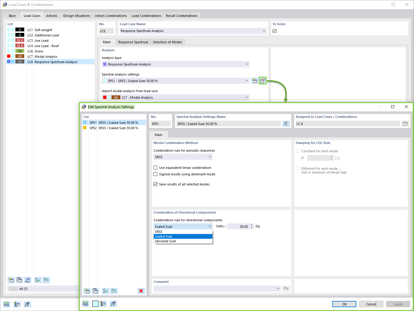
Параметры спектрального анализа
Параметры спектрального анализа
2024-05-30
025724
  • RFEM 6

Параметры спектрального анализа

Используется в
  • Сейсмический расчёт в RFEM 6
Поделиться