FAQ 005157 | Где можно настроить параметры моделирования ветра в программе RFEM 6/RSTAB 9?
FAQ 005157 | Где можно настроить параметры моделирования ветра в программе RFEM 6/RSTAB 9?
2024-05-30
027237
  • RFEM 6
  • RSTAB 9
  • Моделирование ветра и создание ветровых нагрузок

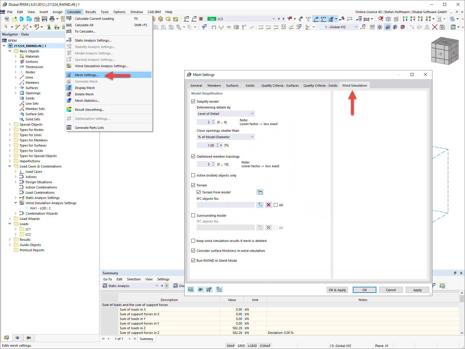
FAQ 005157 | Упрощение модели Моделирование ветра в RFEM 6

FAQ 005157 | Где можно настроить параметры моделирования ветра в программе RFEM 6/RSTAB 9?

Используется в
  • Настройка моделирования ветра в RFEM 6/RSTAB 9
Поделиться