FAQ 005208 | Как создать пользовательскую расчётную ситуацию с выбранными мной сочетаниями нагрузок?
FAQ 005208 | Как создать пользовательскую расчётную ситуацию с выбранными мной сочетаниями нагрузок?
2024-05-30
028723
  • RFEM 6
  • Стальные конструкции
  • Расчёт и проектирование конструкций

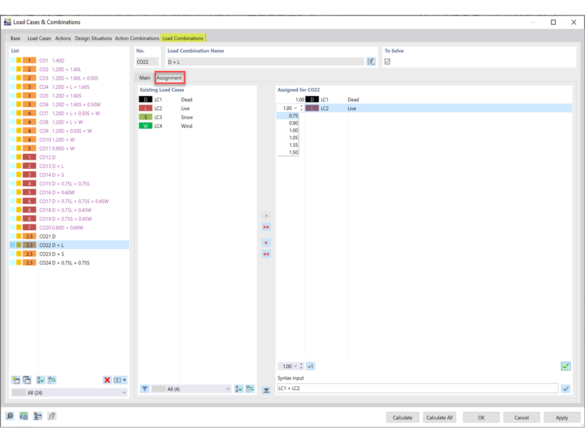
Настройка загружений и коэффициентов

FAQ 005208 | Как создать пользовательскую расчётную ситуацию с выбранными мной сочетаниями нагрузок?

  • Расчётная Ситуация
  • Сочетание Нагрузок
  • Пользовательский
  • Расчёт Стальных Нагрузок
Используется в
  • Пользовательская расчетная ситуация
Поделиться