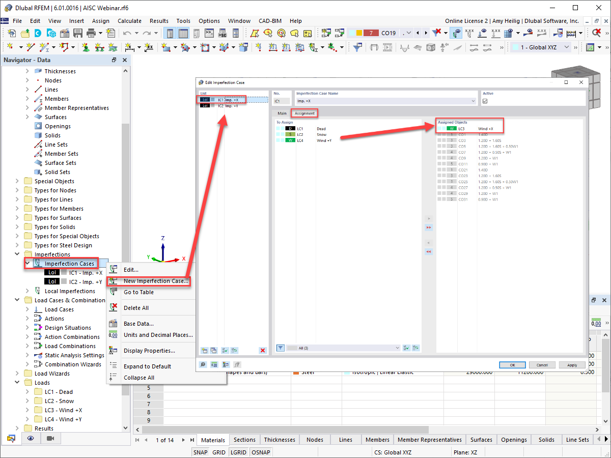
Случай несовершенства и придание загружения
Случай несовершенства и придание загружения
2024-05-30
028811
  • RFEM 6

Случай несовершенства и придание загружения

Используется в
  • AISC 360-16 гл. C: Прямой метод расчета в RFEM 6
Поделиться