6560x
001735
2022-02-14

AISC 360-16 гл. C: Прямой метод расчета в RFEM 6

Норма AISC 360-16 по стальным конструкциям требует учета устойчивости конструкции в целом и каждого ее элемента. Для этого можно применить различные методы, включая прямой учет в расчете, метод свободной длины и прямой метод расчета. В нашей статье будут рассмотрены важные требования главы C и метода прямого расчета, который необходимо применить к модели стальной конструкции в программе RFEM 6.

Требования к устойчивости

В п. C1 [1] перечислены пять требований к расчету стальной конструкции на устойчивость. Они указаны прямо в AISC 360-16 и включают в себя:

  • Изгибные, поперечные и осевые деформации стержней, а также все остальные деформации элементов и соединений, которые способствуют смещению конструкции
  • Эффекты второго порядка (включая эффекты P-Δ и P-δ)
  • Геометрические несовершенства
  • Снижение жесткости из-за неупругого деформирования, включая эффект частичной текучести сечения, который может быть усилен наличием остаточных напряжений
  • Неопределенность в прочности и жесткости системы, стержней и соединений

Для выполнения вышеперечисленных требований можно применить прямой метод расчета. В нашей статье речь пойдет в основном о пунктах с b по d и их применении в RFEM 6.

Эффекты второго порядка

Расчет конструкции должен учитывать эффекты второго порядка, включая P-Δ и P-δ. Когда на конструктивный элемент, например колонну, кроме приложенной боковой нагрузки действует осевая нагрузка, элемент будет прогибаться. Расстояние прогиба Δ, умноженное на приложенную осевую нагрузку P, создает вторичный момент, называемый P-Δ, который необходимо учесть. Кроме того, в расчете также следует учитывать дестабилизирующее действие осевой нагрузки, действующей вдоль кривизны прогиба стержня, P-δ. Рис. C-C2.1 {%><#Refer [1]]] является графическим примером данных вторичных воздействий на стержень.

В AISC, в C2.1 (b) [1] перечислены условия, при которых эффектами P-δ можно пренебречь. В противном случае, если стержень подвержен как сжатию, так и изгибу, такие местные деформации должны быть учтены в расчете.

В RFEM 6 анализ второго порядка выполняется итерационно в виде последовательности линейных задач, в которой осевая сила обновляется по сравнению с предыдущей итерацией и считается постоянной в пределах шага итерации. Данный численный метод представляет собой итерационный метод с фиксированной точкой, известный как метод Пикара. Вторичные эффекты P-Δ и P-δ автоматически фиксируются в основных дифференциальных уравнениях в решателе RFEM 6 при выборе данного метода.

Для расчетных ситуаций и сочетаний нагрузок в RFEM 6 по умолчанию задан метод второго порядка и метод Пикара. Пользователь может изменить данные настройки по умолчанию для расчетных ситуаций LRFD или ASD, например, в мастере сочетаний - Настройки статического расчета - Итерационный метод для нелинейного расчета.


Отдельные сочетания нагрузок затем будут выполнять настройки расчета, заданные для соответствующей расчетной ситуации. Однако, при желании пользователь может изменить настройки сочетаний нагрузок индивидуально.

Для выполнения п. C2.1 (b) {%><#Refer [1]]] пользователь может сохранить расчет второго порядка по умолчанию для расчетной ситуации 1 - LRFD, который будет применен для расчета на прочность. Кроме того, для расчетной ситуации 2 - ASD можно задать требуемый тип расчета, который можно применить для проверки пригодности к эксплуатации наряду с любыми другими созданными расчетными ситуациями. В онлайн-руководстве RFEM 6 Параметры статического расчета вы найдете более подробную информацию о параметрах, содержащихся в данных диалоговых окнах.

Геометрические несовершенства

Разд. C2.2 {%ref#Refer [1]]] требует, чтобы несовершенства конструкции учитывались либо путем прямого моделирования несовершенств, либо с помощью условных нагрузок. AISC также поясняет, что основная проблема, связанная с несовершенствами строительной конструкции - это отклонение колонны от вертикали. В этом сечении не требуется кривизны стержня, так как это влияние учитывается в главе E {%ref#См. [1]]] расчет на сжатие.

При прямом моделировании несовершенств необходимо учитывать начальные смещения из-за нагрузки и предполагаемой формы потери устойчивости, применяемые для достижения наибольшего дестабилизирующего воздействия. В зависимости от размера конструкции, это может затратным по времени и ресурсам. Вместо этого можно использовать альтернативный метод с применением условных нагрузок.

Согласно C2.2b (a) [1], условные нагрузки должны быть применены в качестве дополнительных боковых нагрузок на всех уровнях во всех сочетаниях нагрузок. Исключение, указанное в C2.2b (d) [1], включает случай, когда смещение конструкции второго порядка к смещению первого порядка равно или меньше 1,7; затем условные нагрузки можно применить только к сочетаниям гравитационных нагрузок и исключить из сочетаний с другими приложенными боковыми нагрузками.

Величину условной нагрузки на каждом уровне можно рассчитать по уравнению C2-1 {%><#Refer [1]]].

Условные нагрузки должны действовать в направлении, вызывающем наибольший дестабилизирующий эффект. Это означает, что для сочетаний гравитационных нагрузок условные нагрузки должны быть применены в обоих ортогональных направлениях. Для сочетаний нагрузок с боковыми нагрузками, условные нагрузки должны быть применены в результирующем направлении боковых нагрузок (например, ветровые нагрузки в направлении X должны включать в себя условные нагрузки в направлении X).

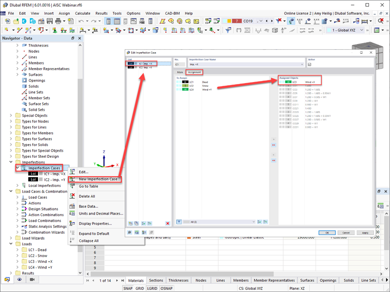
RFEM 6 предоставляет пользователям возможность задать случаи несовершенств в ортогональных направлениях, например, в направлениях ± X или ± Y. Каждое загружение может быть затем присвоено любому загружению с несовершенством, с учетом наибольшего дестабилизирующего воздействия. RFEM автоматически присвоит случай несовершенства созданным сочетаниям нагрузок, как показано прямо в данном диалоговом окне.

После ввода случаев несовершенства пользователь должен задать несовершенства стержня для каждого случая несовершенства. Документ «ANSI/AISC 360-16 | Актуальный», доступный в раскрывающемся меню, будет учитывать осевую силу стержня из присвоенного сочетания нагрузок и использовать C2-1 {%ref#Refer [1]]], и примените рассчитанную величину условной нагрузки как в начале, так и в конце стержня.

Документ «ANSI/AISC 360-16 | Гравитационная нагрузка» позволит пользователю применить для расчета осевой силы стержня другое сочетание нагрузок, кроме текущего. Также необходимо указать направление несовершенства, в глобальной системе координат либо местной системе координат стержня. Особое внимание следует уделить направлению несовершенства, так как оно должно быть применено в направлении целой конструкции так, чтобы вызвать наибольший дестабилизирующий эффект. Как только эти данные будут введены, несовершенство может быть присвоено нескольким стержням, например, всем колоннам в конструкции.

После того, как несовершенства созданы, их можно отобразить графически на конструкции в программе RFEM.

Несовершенства должны применяться только к сочетаниям прочностных нагрузок и не требуются для проверки пригодности к эксплуатации. Поэтому в диалоговом окне Редактировать мастер сочетаний , показанном на рисунке 1, необходимо активировать функцию «Учитывать случаи несовершенства» и применить ее к расчетной ситуации 1 - LRFD, при условии, что расчет на прочность будет выполняться по методу LRFD.

В качестве альтернативы, можно применить кнопку «Создать новый мастер сочетаний» в левом нижнем углу для создания нового элемента, с выключенной функцией «Учитывать случаи несовершенства». Для расчета пригодности к эксплуатации в данном примере, аналогично расчету на прочность, будут установлены параметры статического расчета второго порядка (P-Δ). Теперь можно присвоить новый мастер сочетаний для расчетной ситуации 2 - ASD, при условии, что расчет на пригодность к эксплуатации будет выполняться с использованием сочетаний нагрузок без учета коэффициентов.


После применения данных настроек к расчетным ситуациям, в отдельных сочетаних нагрузок, перечисленных во вкладке «Сочетания нагрузок», будут автоматически отражены те же настройки.

Корректировка жесткости

Остаточные напряжения в стержнях могут привести к частичной текучести сечения, что приведет к общему размягчению конструкции. Это, в свою очередь, приводит к дестабилизирующим эффектам. Кроме того, необходимо учитывать распространение пластичности по сечению стержня и по длине стержня.

Чтобы аппроксимировать эти эффекты снижения прочности стержней, AISC содержит требование применить ко всем значениям жесткости, которые увеличивают устойчивость конструкции, коэффициент 0,8. Далее в норме указано в C2.3 (a) {%://#Refer [1]]], что снижение жесткости должно быть применено ко всем стержням, чтобы избежать искусственного искажения конструкции. Таким образом, коэффициент 0,8 можно применить ко всем значениям осевой жесткости и изгибной жесткости стержней.

Кроме того, коэффициент τb, рассчитанный по уравнениям C2.2a и C2.2b [1], показанные ниже, должны применяться только к изгибной жесткости стержней. Для нахождения прочности сечения на сжатие необходимо учитывать наличие тонких сечений элементов по сравнению с нетонкими сечениями.

  1. При α Pr/Pns ≤ 0,5
  2. При α Pr/Pns > 0,5

Согласно п. C2.3(c) [1], допустимо задать τb = 1,0 для изгибной жесткости всех стержней, но к конструкции должна быть приложена дополнительная условная нагрузка, задаваемая этим сечения. Кроме того, снижение жесткости применяется только к предельным состояниям по прочности и устойчивости. Он не применим к предельным состояниям по пригодности к эксплуатации или к другим видам анализа, таким как определение заноса, прогиба, вибрации или периода.

RFEM 6 дает пользователю возможность применить к выбранным стержням требования по снижению жесткости по AISC. Коэффициент 0,8 применяется к осевой жесткости и изгибной жесткости стержня, в то время как коэффициент τb может быть автоматически рассчитан по уравнениям C2.2a и C2.2b {%><#Refer [1]]] и применили к изгибной жесткости стержня.

Вернувшись к мастеру комбинирования для расчетной ситуации 1 - LRFD, нужно активировать функцию «учитывать модификацию конструкции» с вводом новой настройки модификации конструкции. После активации опции «стержни», будет доступна новая вкладка «стержни». В этой вкладке можно выбрать «новая модификация жесткости стержня». Откроется последняя опция для расчета «AISC 360-16 C2.3 | Стальные конструкции». Обратите внимание на то, что расширение «Итеративные уравнения. C2-2a и C2-2b» выбраны для автоматического расчета коэффициента изгибной жесткости τb на основе нормальной силы тонких или нетонких профилей. Коэффициент 0,8 установлен по умолчанию и применяется к изгибной и осевой жесткости. После ввода всех параметров, необходимо выбрать стальные стержни, к которым необходимо применить снижение жесткости, либо графически, либо ввести номера стержней в диалоговом окне «модификация конструкции».


Обратите внимание, что в мастере сочетаний, который был ранее задан для расчетной ситуации 2 - ASD для деактивации вариантов несовершенств в расчете пригодности к эксплуатации, описанном выше, не должен быть установлен флажок «учитывать модификацию конструкции». При этом будут применяться полные значения жесткости стержня для всех нефакторизованных сочетаний нагрузок.

Заключительные комментарии

Требования, указанные в AISC 360-16, глава C, для прямого метода расчета, включая эффекты второго порядка, несовершенства стержней и снижение жесткости, можно учесть в анализе и расчете в RFEM 6 с помощью рабочих процессов, описанных выше. Для получения дополнительной информации и примеров по применению прямого метода расчета в RFEM обратитесь к записи вебинара Расчет стальных конструкций в программе RFEM 6 по AISC 360-16 и скачайте соответствующую модель в разделе Модели для скачивания.



Автор

Эми Хейлиг является генеральным директором дочерней компании в США и отвечает за продажи и дальнейшее развитие программы на североамериканском рынке.

Ссылки
Ссылки


;