Файл JavaScript: функция “input_data()”
Файл JavaScript: функция "generate()"
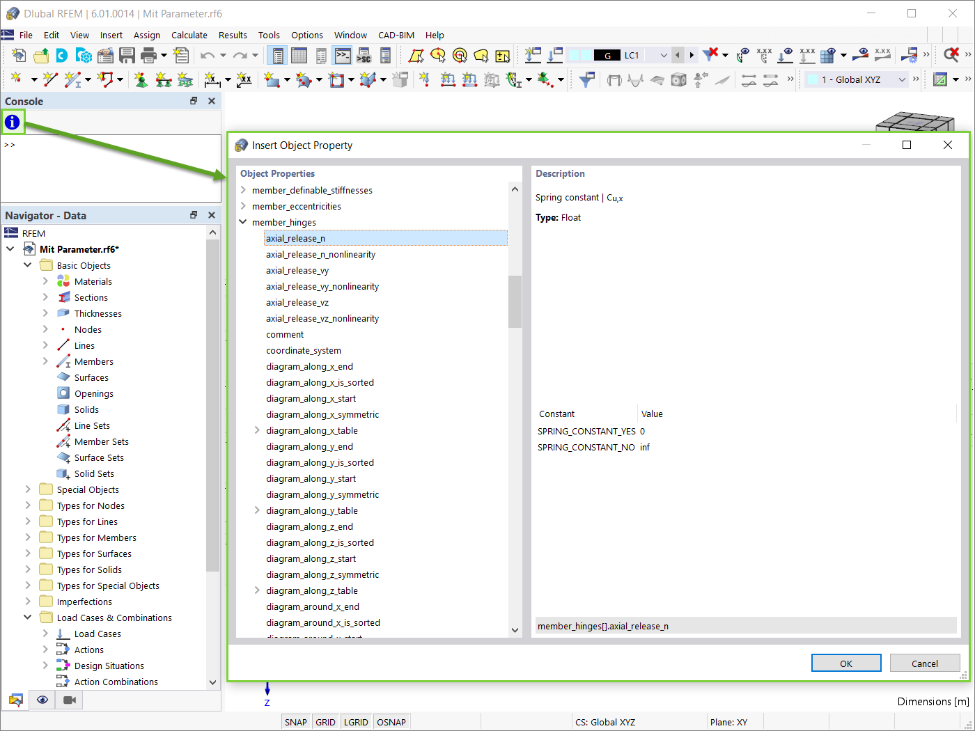
Свойства объекта
Импорт файла JavaScript
Блок с количеством пролётов n=3
Блок с количеством пролётов n=5
Файл JavaScript: функция “input_data()”
Файл JavaScript: функция "generate()"
Свойства объекта
Импорт файла JavaScript
Блок с количеством пролётов n=3
Блок с количеством пролётов n=5
2024-05-30
028849
  • RFEM 6

Файл JavaScript: функция “input_data()”

  • Блоки
  • Динамические блоки
  • Скриптинг
  • JavaScript
Используется в
  • Динамические блоки в RFEM 6 (через JavaScript)
Поделиться
2024-05-30
028850
  • RFEM 6
Файл JavaScript: функция "generate()"
  • JavaScript
  • Скриптинг
  • Блоки
  • Динамические Блоки
Используется в
  • Динамические блоки в RFEM 6 (через JavaScript)
Поделиться
2024-05-30
028851
  • RFEM 6
Свойства объекта
  • Блоки
  • Скрипты
  • JavaScript
Используется в
  • Динамические блоки в RFEM 6 (через JavaScript)
Поделиться
2022-02-11
028852
  • RFEM 6
Импорт файла JavaScript
  • JavaScript
  • Скрипты
  • Блоки
  • Динамические блоки
Поделиться
2024-05-30
028853
  • RFEM 6
Блок с количеством пролётов n=3
  • JavaScript
  • Блоки
  • Скриптинг
  • Динамические блоки
Используется в
  • Динамические блоки в RFEM 6 (через JavaScript)
Поделиться
2024-05-30
028854
  • RFEM 6
Блок с количеством пролётов n=5
  • Блоки
  • Скрипты
  • JavaScript
Используется в
  • Динамические блоки в RFEM 6 (через JavaScript)
Поделиться