3596x
001689
2022-02-11

Динамические блоки в RFEM 6 (через JavaScript)

Конструкции в RFEM 6 можно сохранять как блоки и повторно использовать в других файлах RFEM. Динамические блоки имеют преимущество перед нединамическими блоками, поскольку они позволяют интерактивное изменение параметров конструкции в результате изменения входных значений. Одним из примеров является возможность добавления конструктивных элементов путем изменения только количества отсеков в качестве входной переменной. В этой статье будет продемонстрирована вышеупомянутая возможность для динамических блоков, созданных с помощью сценариев.

Файл JavaScript

Технически веб-сервис можно создать с помощью любого языка программирования. В нашей статье в качестве среды программирования используется JavaScript. Фактически, скрипты можно использовать для определения топологии конструкции, загружений и нагрузок. Для создания файлов скриптов достаточно иметь редактор, такой как использованный в этой статье (Блокнот ++).

В файле JavaScript, представленном в этом примере, входные параметры определяются с помощью функции ввода_данных (). Эти параметры могут быть приданы в различных категориях (основные данные, геометрия, опоры, профили и т.д.).

Что касается основных данных, параметр «n» задан как тип «integer» (с использованием функции параметр_int () ), чтобы обеспечить динамическое создание количества пролётов. С другой стороны, в категории «Геометрия» используется функция параметр_флоат () для создания пролета рамы (a), высоты колонны (H_1), высоты кровли (H_2) и длина пролета (L). Как видно на рисунке 1, параметр «L» (длина пролёта) создается динамически счётчиком кратности kn , который был задан ранее.

Затем переменные, заданные в качестве входных данных, могут быть применены функцией генератора () для создания блока; то есть для создания узлов и стержней, придания опор к узлам, создания систем координат и создания размеров. Это показано на рисунке 2, но их можно далее изучить в скрипте, приведенном в конце статьи.

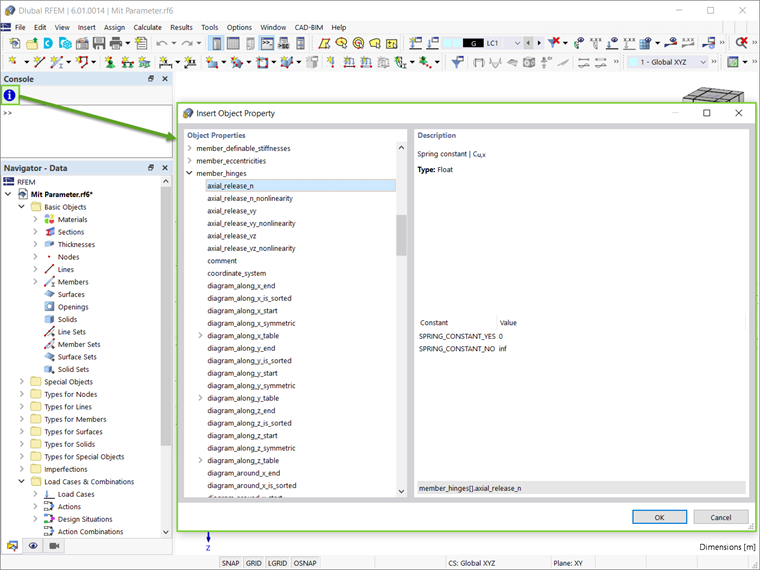
Следует отметить, что все доступные объекты и атрибуты можно найти в консоли (Изобразить → Консоль). Как показано на рисунке 3, объекты и их свойства можно отобразить с помощью значка, показанного на рисунке.

Хотя функцияglobal_parameters() не будет использована в нашем примере, она также может быть применена в скрипте. Эта функция служит для параметризации блока, как описано в статье базы знаний «Параметризованные модели как блоки в RFEM 6»:

Создание и сохранение блоков с помощью JavaScript

Блоки в RFEM 6 перечислены в навигаторе как Специальные объекты. Чтобы создать новый блок, щелкните по данной записи правой кнопкой мыши и в открывшемся меню выберите возможность «Новый блок». Откроется диалоговое окно, в котором можно создавать и сохранять блоки. При работе с блоками в JavaScript перейдите на вкладку «JavaScript», как показано на рисунке 4. Затем можно нажать на кнопку «Изменить JavaScript» ( Заблокировано ) написать прямо во вкладке или использовать кнопку «Открыть файл JavaScript» ( открыть модель ) для импорта файла. После внесения изменений, нажмите на Применить чтобы применить JavaScript, затем сохраните блок с помощью Сохранить блок аддон, например В диалоговом окне «Сохранить как блок» вам будет предложено задать имя блока и задать его категорию, например тип модели, используемые объекты и категории модели (рисунок 5).

После сохранения блока его можно легко импортировать в любой файл RFEM 6. Для этого откройте блок-менеджер Dlubal и выберите требуемый блок в соответствующей категории. Перед вставкой блока можно настроить в окне «редактировать блок», которое открывается автоматически при выборе блока. Для динамических блоков, созданных с помощью скриптов, входные параметры можно изменить на вкладке «Конструкция» этого диалогового окна (рисунок 6).

Как упоминалось выше, преимуществом динамических блоков является возможность проведения модификаций путем изменения входных переменных. Таким образом, учитывая способ, которым количество пролётов (n) и длина пролёта (L) были заданы в скрипте, последнее изменится автоматически при изменении первого.

В данном примере было задано три пролёта, поэтому в качестве параметров указаны три длины пролёта (рисунок 6). При этом переменную «n» можно легко изменить на любое другое число (например, пять), и конструкция будет соответствующим образом изменена (рисунок 7).

Заключительные замечания

Динамические блоки в RFEM 6 можно легко создавать с помощью скриптов. Для создания файлов скриптов достаточно наличия редактора скриптов. На данном этапе параметры могут быть созданы динамически в скрипте, что позволяет впоследствии интерактивно изменять блок.

Созданные таким образом блоки можно сохранить, импортировав файл JavaScript в окно «Сохранить как блок». После того, как они появятся в Блок-менеджере Dlubal , их можно легко импортировать в любой файл RFEM 6. Поскольку блоки являются динамическими, возможно интерактивное изменение параметров конструкции в результате изменения входных переменных при каждом использовании блоков в файле RFEM.


Автор

Irena Kirova отвечает за написание технических статей и техподдержку пользователей ПО Dlubal.

Ссылки
Скачивания


;