FAQ 005219 | Это текст вопроса из Wiki. Sasdasdasdasdasdasasasdadas Я хочу экспортировать узловые опорные силы из нескольких загружений, нагрузка c
FAQ 005219 | Это текст вопроса из Wiki. Sasdasdasdasdasdasasasdadas Я хочу экспортировать узловые опорные силы из нескольких загружений, нагрузка c
2024-05-30
029951

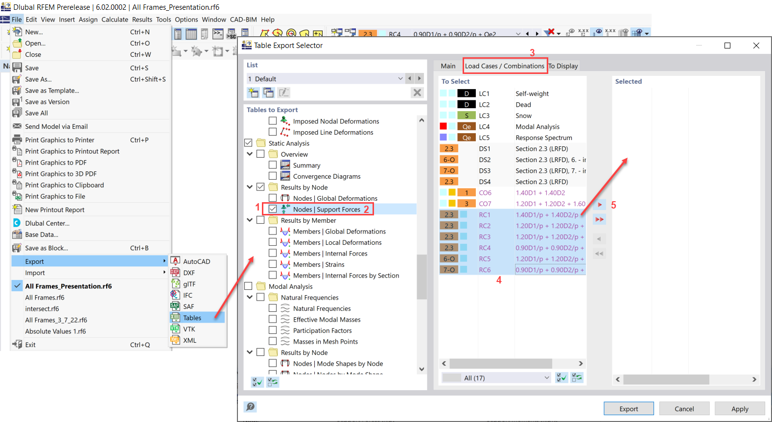
FAQ 005219 | Экспорт таблицы Excel

FAQ 005219 | Это текст вопроса из Wiki. Sasdasdasdasdasdasasasdadas Я хочу экспортировать узловые опорные силы из нескольких загружений, нагрузка c

Используется в
  • Экспорт таблицы Excel
Поделиться