4046x
005219
2022-03-08

Экспорт таблицы Excel

Я хочу экспортировать узловые опорные силы нескольких загружений, сочетаний нагрузок и расчетных сочетаний в электронную таблицу Excel в программе RFEM 6. Как мне это сделать?


Ответ:

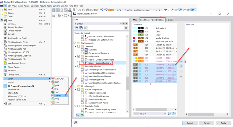
Вы можете экспортировать узловые опорные силы, выбрав Файл → Экспорт → Таблицы.

Прокрутите вниз и установите флажок «Узлы - силы поддержки» (шаг 1). Щелкните сам текст, чтобы развернуть параметры на вкладке « Основные » (шаг 2). Убедитесь, что опция «Выбрать загрузку» активна.
На вкладке «Загружения/сочетания» (шаг 3) выберите требуемые сочетания и добавьте их в список « Выбранные » (шаги 4 и 5).


Автор

Cisca отвечает за обучение клиентов, техническую поддержку и за разработку наших программ для североамериканского рынка.



;