Редактирование стального соединения
  • 3D-визуализатор
  • 3D Viewer | Babylon
  • Виртуальная реальность
Активация аддона расчетных ситуаций для стальных соединений
Сочетания нагрузок, приданные для выбранной расчетной ситуации
Сочетания для расчета соответствующих расчетных ситуаций
  • 3D-визуализатор
  • 3D Viewer | Babylon
  • Виртуальная реальность
Выбор сочетаний нагрузок для расчета
Оптимальная расчетная конфигурация
Расчетные параметры на потерю устойчивости
Расчет ходовых стальных соединений
  • 3D-визуализатор
  • 3D Viewer | Babylon
  • Виртуальная реальность
Редактирование стального соединения
Активация аддона расчетных ситуаций для стальных соединений
Сочетания нагрузок, приданные для выбранной расчетной ситуации
Сочетания для расчета соответствующих расчетных ситуаций
Выбор сочетаний нагрузок для расчета
Оптимальная расчетная конфигурация
Расчетные параметры на потерю устойчивости
Расчет ходовых стальных соединений
2024-05-30
030012
  • RFEM 6
  • Стальные конструкции
  • Стальные соединения
    • Eurocode 3

Редактирование стального соединения

Используется в
  • Расчёт стальных соединений в RFEM 6
3D Модель
Подробнее о 3D модели
  • Моментное стальное соединение | 3
Спецификации
Количество узлов 62
Количество линий 91
Количество стержней 89
Количество поверхностей 6
Количество тел 0
Количество загружений 5
Количество сочетаний нагрузок 10
Количество расчетных сочетаний 0
Общий вес 7,096 t
Размеры (метрические) 13,000 x 6,001 x 15,000 m
Размеры (имперские) 42.65 x 19.69 x 49.21 feet
Поделиться
2024-05-30
030013
  • RFEM 6
  • Стальные конструкции
  • Стальные соединения
    • Eurocode 3
Активация аддона расчетных ситуаций для стальных соединений
Используется в
  • Расчетные ситуации для стальных соединений
Поделиться
2024-05-30
030014
  • RFEM 6
  • Стальные конструкции
  • Стальные соединения
    • Eurocode 3
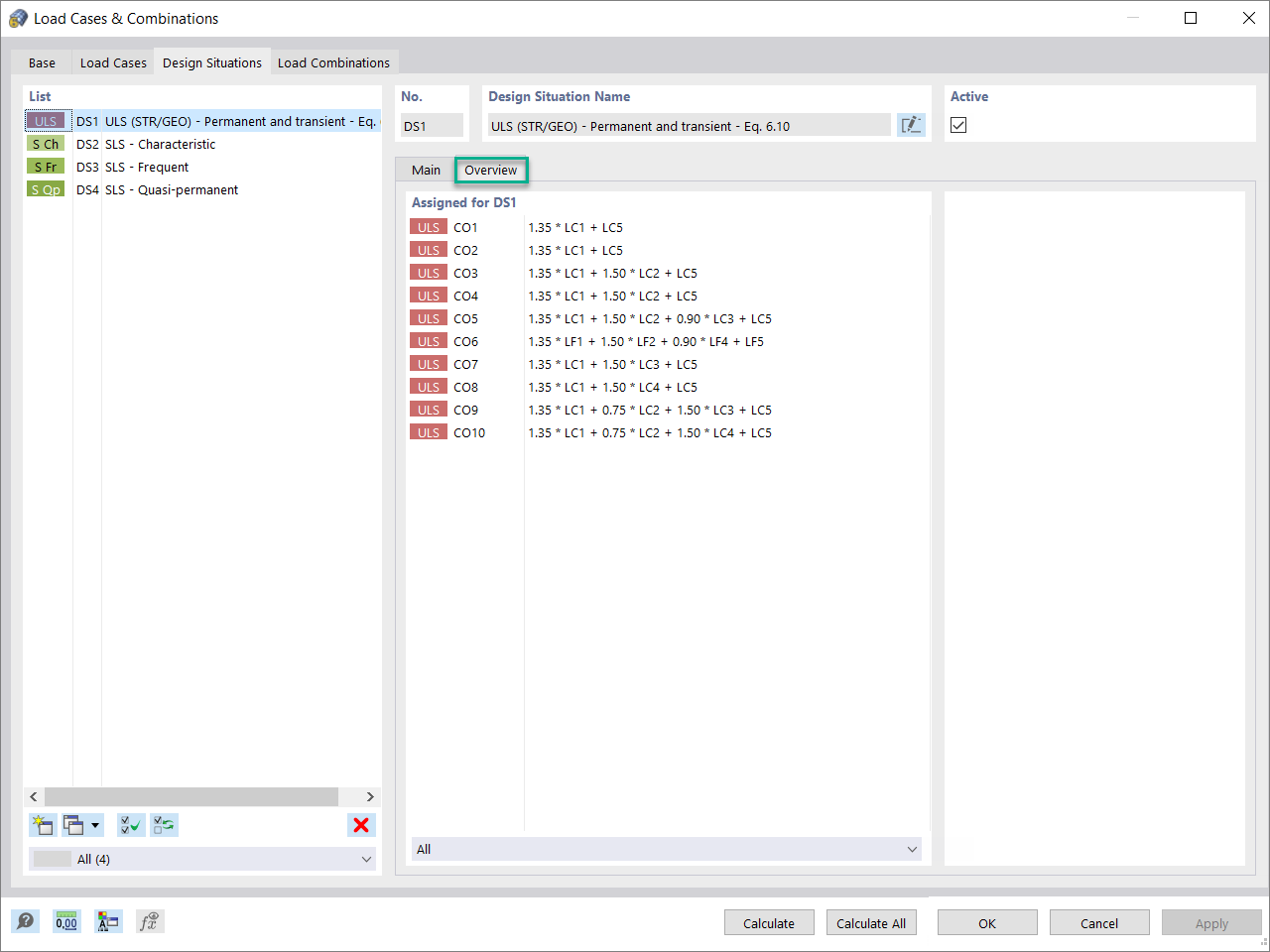
Сочетания нагрузок, приданные для выбранной расчетной ситуации
Используется в
  • Расчёт стальных соединений в RFEM 6
Поделиться
2024-05-30
030015
  • RFEM 6
  • Стальные конструкции
  • Стальные соединения
    • Eurocode 3
Сочетания для расчета соответствующих расчетных ситуаций
Используется в
  • Расчёт стальных соединений в RFEM 6
3D Модель
Подробнее о 3D модели
  • Моментное стальное соединение | 3
Спецификации
Количество узлов 62
Количество линий 91
Количество стержней 89
Количество поверхностей 6
Количество тел 0
Количество загружений 5
Количество сочетаний нагрузок 10
Количество расчетных сочетаний 0
Общий вес 7,096 t
Размеры (метрические) 13,000 x 6,001 x 15,000 m
Размеры (имперские) 42.65 x 19.69 x 49.21 feet
Поделиться
2024-05-30
030016
  • RFEM 6
  • Стальные конструкции
  • Стальные соединения
    • Eurocode 3
Выбор сочетаний нагрузок для расчета
Используется в
  • Расчёт стальных соединений в RFEM 6
Поделиться
2024-05-30
030017
  • RFEM 6
  • Стальные конструкции
  • Стальные соединения
    • Eurocode 3
Оптимальная расчетная конфигурация
Используется в
  • Расчёт стальных соединений в RFEM 6
Поделиться
2024-05-30
030018
  • RFEM 6
  • Стальные конструкции
  • Стальные соединения
    • Eurocode 3
Расчетные параметры на потерю устойчивости
Используется в
  • Расчёт стальных соединений в RFEM 6
Поделиться
2024-05-30
030019
  • RFEM 6
  • Стальные конструкции
  • Стальные соединения
    • Eurocode 3
Расчет ходовых стальных соединений
Используется в
  • Расчетные ситуации для стальных соединений
3D Модель
Подробнее о 3D модели
  • Моментное стальное соединение | 3
Спецификации
Количество узлов 62
Количество линий 91
Количество стержней 89
Количество поверхностей 6
Количество тел 0
Количество загружений 5
Количество сочетаний нагрузок 10
Количество расчетных сочетаний 0
Общий вес 7,096 t
Размеры (метрические) 13,000 x 6,001 x 15,000 m
Размеры (имперские) 42.65 x 19.69 x 49.21 feet
Поделиться