5273x
001697
2022-03-10

Расчёт стальных соединений в RFEM 6

В RFEM 6 стальные соединения задаются как система элементов. Новый аддон Стальные соединения имеет целый ряд универсальных базовых элементов (пластины, сварные швы, вспомогательные плоскости) для проектирования сложных соединений. Способы задания соединений были рассмотрены в двух предыдущих статьях Базы знаний: «Новый подход к расчёту стальных соединений в программе RFEM 6» и «Ввод компонентов стальных соединений с помощью базы данных» .

Преимущество аддона Стальные соединения к RFEM заключается в том, что вы можете рассчитывать стальные соединения с помощью модели КЭ, для которой моделирование выполняется полностью автоматически в фоновом режиме. Фактически, он управляется пользователем с помощью простого и знакомого ввода компонентов, как показано на рисунке 1 и более подробно описано в вышеупомянутых статьях.

Что касается проектирования, то расчётные проверки компонентов выполняются на основе нагрузок, определенных на модели КЭ. В расчёте учитываются все внутренние силы (N, Vy , Vz , My , Mz и Mt ); то есть нет никаких ограничений для плоской нагрузки. Кроме того, нагрузка от всех сочетаний нагрузок автоматически переносится в модель КЭ во всех выбранных узлах.

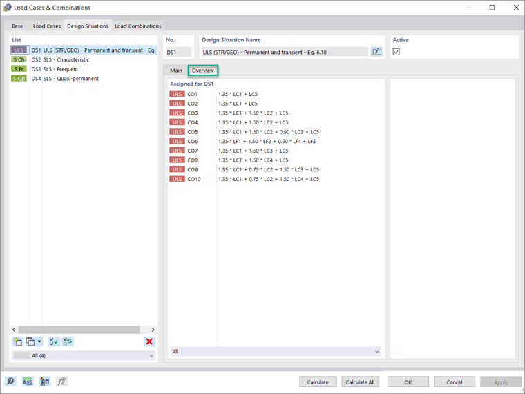
Перед приданием параметров для расчёта, важно активировать интересующую расчётную ситуацию для аддона Стальные соединения. На рисунке 2 показано, как активировать расчётную ситуацию по предельным состояниям для этого аддона.

As the image shows, you can do this in the Design Situations tab of the Load Cases & Combinations dialog box. In the Overview tab of the same window, it is possible to display the load combinations assigned for the design situation of interest (Image 3).


Если вы хотите учесть расчётную ситуацию для определенного сочетания нагрузок (например, с наивысшими внутренними силами), вам следует выбрать интересующее сочетание во входных данных таблицы «Расчёт стальных соединений», как показано на рисунках 4 и 5.


Next, the ultimate design configuration can be defined in the Design Configurations tab of the Steel Joint dialog box, which is accessible via the navigator, the table, or by double-clicking the steel joint itself (in cases when the joint is already available in the RFEM working window). Вы можете создать новую конфигурацию, отредактировать существующую или выбрать окончательную конфигурацию с помощью графики (рисунок 6).

In the Ultimate Configuration dialog box shown in Image 6, it is necessary first to define whether a buckling analysis should be performed. If you activate the check box, the Buckling tab will be available as well. The design parameters such as partial safety factors and limit plastic strain are automatically taken by the standard selected for the add-on in the Base Data of the model, but you can adjust them.

Можно также задать другие расчётные параметры с точки зрения расчёта (то есть типа расчёта, количества итераций и приращений нагрузки), моделирования (то есть коэффициента длины стержня) и сетки (то есть общих параметров, таких как размер элемента, а также конкретные параметры для соединительных стержней и компонентов соединения).

Для расчёта на потерю устойчивости можно задать наименьшее количество собственных чисел, которые будут учитываться, как показано на рисунке 7. The limit load factor for the design check is set to 15 according to <nobr>Eurocode 3 [1]</nobr>, but you can redefine it.

После задания стального соединения и связанных с ним расчётных параметров, можно запустить расчёт, нажав кнопку «Показать результаты» в таблице «Стальные соединения» или выбрав «Расчёт стальных соединений» на панели инструментов, как показано на рисунке 8. Оценка результатов и их документирование будут обсуждаться в следующей статье Базы знаний.



Автор

Irena Kirova отвечает за написание технических статей и техподдержку пользователей ПО Dlubal.

Ссылки
Ссылки


;