Глобальные деформации для всей модели
  • 3D-визуализатор
  • 3D Viewer | Babylon
  • Виртуальная реальность
Основные усилия для всей модели
  • 3D-визуализатор
  • 3D Viewer | Babylon
  • Виртуальная реальность
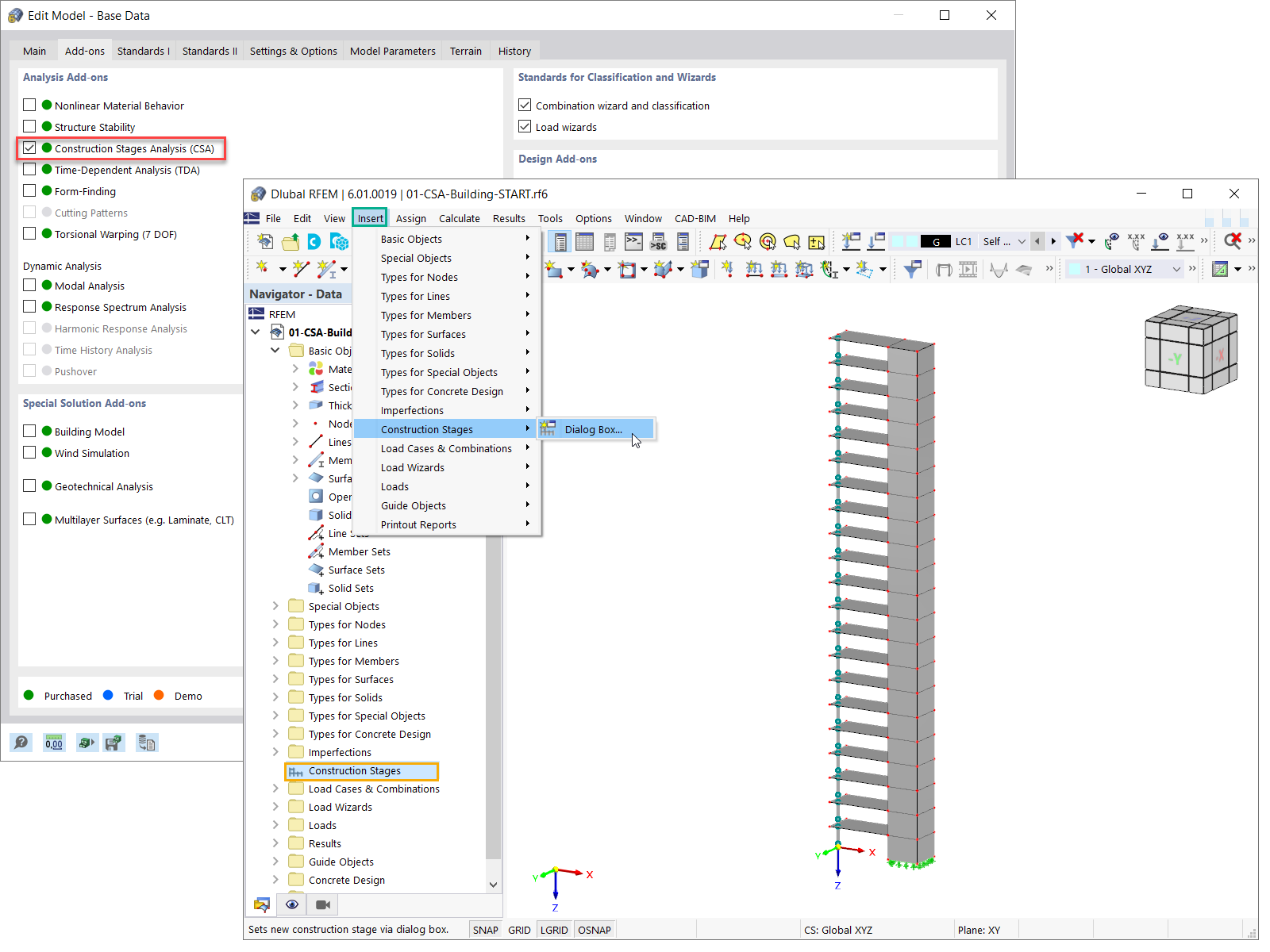
Активация аддона для расчёта стадий строительства (CSA)
  • 3D-визуализатор
  • 3D Viewer | Babylon
  • Виртуальная реальность
Диалоговое окно «Стадии строительства»
Добавление поверхностей в текущей стадии строительства
  • 3D-визуализатор
  • 3D Viewer | Babylon
  • Виртуальная реальность
Поверхности, активные на текущей стадии строительства
  • 3D-визуализатор
  • 3D Viewer | Babylon
  • Виртуальная реальность
Придание поверхностей
  • 3D-визуализатор
  • 3D Viewer | Babylon
  • Виртуальная реальность
Глобальные деформации для всей модели
Основные усилия для всей модели
Активация аддона для расчёта стадий строительства (CSA)
Диалоговое окно «Стадии строительства»
Добавление поверхностей в текущей стадии строительства
Поверхности, активные на текущей стадии строительства
Придание поверхностей
2022-03-17
030251
  • RFEM 6
  • Бетонные конструкции
  • Расчёт и проектирование конструкций

Глобальные деформации для всей модели

  • Процесс строительства
  • Стадии строительства
Используется в
  • Задание стадий строительства при моделировании
3D Модель
Подробнее о 3D модели
  • Многоэтажное здание из железобетона
Спецификации
Количество узлов 152
Количество линий 277
Количество стержней 21
Количество поверхностей 126
Количество тел 0
Количество загружений 2
Количество сочетаний нагрузок 0
Количество расчетных сочетаний 0
Общий вес 1518,300 t
Размеры (метрические) 12,000 x 63,000 x 4,000 m
Размеры (имперские) 39.37 x 206.69 x 13.12 feet
Поделиться
2022-03-17
030252
  • RFEM 6
  • Бетонные конструкции
  • Расчёт и проектирование конструкций
Основные усилия для всей модели
  • Стадии строительства
  • Процесс строительства
Используется в
  • Задание стадий строительства при моделировании
3D Модель
Подробнее о 3D модели
  • Многоэтажное здание из железобетона
Спецификации
Количество узлов 152
Количество линий 277
Количество стержней 21
Количество поверхностей 126
Количество тел 0
Количество загружений 2
Количество сочетаний нагрузок 0
Количество расчетных сочетаний 0
Общий вес 1518,300 t
Размеры (метрические) 12,000 x 63,000 x 4,000 m
Размеры (имперские) 39.37 x 206.69 x 13.12 feet
Поделиться
2022-03-17
030253
  • RFEM 6
  • Стальные конструкции
  • Расчёт и проектирование конструкций
Активизация аддона для расчёта стадий строительства (CSA)
Активация аддона для расчёта стадий строительства (CSA)

  • Расчёт стадий строительства
  • Проектирование
Используется в
  • Задание стадий строительства при моделировании
3D Модель
Подробнее о 3D модели
  • Многоэтажное здание из железобетона
Спецификации
Количество узлов 152
Количество линий 277
Количество стержней 21
Количество поверхностей 126
Количество тел 0
Количество загружений 2
Количество сочетаний нагрузок 0
Количество расчетных сочетаний 0
Общий вес 1518,300 t
Размеры (метрические) 12,000 x 63,000 x 4,000 m
Размеры (имперские) 39.37 x 206.69 x 13.12 feet
Поделиться
2022-03-17
030254
  • RFEM 6
  • Бетонные конструкции
  • Расчёт и проектирование конструкций
Диалоговое окно «Стадии строительства»
  • Стадии строительства
  • Процесс строительства
Используется в
  • Задание стадий строительства при моделировании
Поделиться
2022-03-17
030256
  • RFEM 6
  • Бетонные конструкции
  • Расчёт и проектирование конструкций
Добавление поверхностей в актуальной стадии строительства
Добавление поверхностей в текущей стадии строительства

  • Расчёт стадий строительства
  • Процесс строительства
Используется в
  • Задание стадий строительства при моделировании
3D Модель
Подробнее о 3D модели
  • Многоэтажное здание из железобетона
Спецификации
Количество узлов 152
Количество линий 277
Количество стержней 21
Количество поверхностей 126
Количество тел 0
Количество загружений 2
Количество сочетаний нагрузок 0
Количество расчетных сочетаний 0
Общий вес 1518,300 t
Размеры (метрические) 12,000 x 63,000 x 4,000 m
Размеры (имперские) 39.37 x 206.69 x 13.12 feet
Поделиться
2022-03-17
030259
  • RFEM 6
  • Бетонные конструкции
  • Расчёт и проектирование конструкций
Поверхности, активные на текущей стадии строительства
  • Стадии строительства
  • Процесс строительства
Используется в
  • Задание стадий строительства при моделировании
3D Модель
Подробнее о 3D модели
  • Многоэтажное здание из железобетона
Спецификации
Количество узлов 152
Количество линий 277
Количество стержней 21
Количество поверхностей 126
Количество тел 0
Количество загружений 2
Количество сочетаний нагрузок 0
Количество расчетных сочетаний 0
Общий вес 1518,300 t
Размеры (метрические) 12,000 x 63,000 x 4,000 m
Размеры (имперские) 39.37 x 206.69 x 13.12 feet
Поделиться
2022-03-17
030261
  • RFEM 6
  • Бетонные конструкции
  • Расчёт и проектирование конструкций
Придание поверхностей
  • Стадии строительства
  • Процесс строительства
Используется в
  • Задание стадий строительства при моделировании
3D Модель
Подробнее о 3D модели
  • Многоэтажное здание из железобетона
Спецификации
Количество узлов 152
Количество линий 277
Количество стержней 21
Количество поверхностей 126
Количество тел 0
Количество загружений 2
Количество сочетаний нагрузок 0
Количество расчетных сочетаний 0
Общий вес 1518,300 t
Размеры (метрические) 12,000 x 63,000 x 4,000 m
Размеры (имперские) 39.37 x 206.69 x 13.12 feet
Поделиться