2390x
001737
2022-03-17

Задание стадий строительства при моделировании

Аддон Расчёт стадий строительства (CSA) позволяет рассчитывать конструкции, состоящие из стержней, поверхностей и тел в программе RFEM 6 с учётом конкретных стадий строительства, связанных с процессом строительства. Это важно, поскольку здания возводятся не сразу, а путем постепенного объединения отдельных конструктивных компонентов. Отдельные этапы, на которых к зданию добавляются конструктивные элементы и нагрузки, называются стадией строительства, а сам процесс называется процессом строительства.

Таким образом, окончательное состояние конструкции доступно после завершения процесса строительства, то есть когда пройдены все стадии строительства. Для некоторых конструкций влияние процесса строительства (то есть, всех отдельных стадий строительства) может быть значительным, и его следует учитывать во избежание ошибок в расчёте. Общее описание аддона CSA можно найти в статье Базы знаний «Учет стадий строительства в RFEM 6» .

Поскольку с отдельными стадиями строительства связаны разные части конструкции, необходимо учитывать собственный вес элементов, действительных для данной стадии. Если вся конструкция или ее части подвергаются дополнительной нагрузке, связанной с условиями окружающей среды или методом строительства, то это также необходимо учесть.

Следовательно, чтобы задать стадию строительства, необходимо учесть, с одной стороны, изменения в модели, а с другой - нагружение. В нашей статье речь пойдет об изменениях модели, а изменения нагружения будут рассмотрены в следующей статье Базы знаний.

Практический пример

Конструкция, представленная в качестве примера в нашей статье, включает в себя 21 этаж, и каждый из этажей добавляется в отдельной стадии строительства, что в результате составляет 21 последовательную стадию. Следующие конструктивные элементы добавляются на отдельном этапе: бетонные плиты толщиной 20 см, сдвиговое ядро из стен толщиной 40 см и колонна сечением 20x20 см. Высота этажа - 3 метра. Если выполнить расчет по МКЭ данной конструкции в качестве целой модели (то есть без учета отдельных стадий строительства), то будут получены результаты внутренних сил и деформаций, показанные на рисунках 1 и 2 соответственно.


По изображению деформаций можно заметить, что плиты удерживаются на внутреннем ядре. Что касается внутренних сил, то моменты вокруг опоры возрастают, в то время как моменты в поле уменьшаются от первого к последнему этажу. Это связано с разным распределением жесткости конструкции и тем, что плиты нависают над ядром.

На практике конструкция не возводится сразу, то есть нагрузка прилагается постепенно, а результаты по деформациям и внутренним силам отличаются от тех, что показаны на вышеупомянутых рисунках. Чтобы принять это во внимание, необходимо задать отдельные стадии строительства, которые представляют собой строительный процесс.

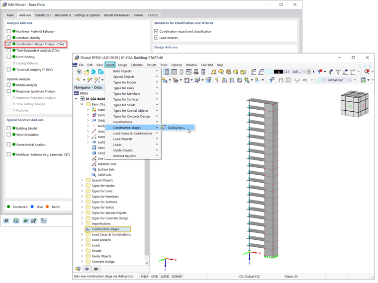
Прежде всего, необходимо активировать аддон Расчет стадий строительства (CSA) в основных данных модели (рисунок 3). Тогда данные навигатора будут содержать стадии строительства. Кроме того, стадии можно задать в строке меню (Вставить → Стадии строительства).

Фактически, чтобы задать новую стадию строительства в RFEM 6, необходимо задать изменения, которые необходимо внести по сравнению с ранее введенной стадией. Эти изменения можно присвоить стержням, поверхностям, телам, линейным опорам, узловым опорам, линейным шарнирам, линейным сварным соединениям, контактам поверхностей или жестким связям.

Элементы, имеющие отношение к интересующей стадии строительства, должны быть выбраны во вкладке Основные данные диалогового окна «Стадии строительства». Например, для того, чтобы задать первую стадию процесса строительства для конструкции в данном примере, необходимо учесть стержни и поверхности, а также узловые и линейные опоры (рисунок 4).

Таким образом, можно добавлять или деактивировать элементы для определенной стадии строительства. Это можно сделать, выбрав требуемые элементы графически или указав их номер в поле ввода (рисунок 5).

В задании последующих стадий строительства (например, CS2), выбранные элементы добавляются к элементам, выбранным для предыдущих стадий (то есть CS1). Таким образом, все они активны в текущей стадии, как показано на рисунке 6.

Важно отметить, что нельзя добавлять один элемент в несколько стадий. Точнее, элементы, которые вы добавили на одной стадии, не могут быть добавлены на другой. Например, поверхность № 11 была добавлена для второй стадии (см. рисунок 6), и поэтому не может быть выбрана на последующей (третьей) стадии (рисунок 7).

После ввода стадий строительства в модели, важно учесть различные нагрузки, связанные с каждой стадией. Об этом мы поговорим в одной из следующих статей Базы знаний.


Автор

Irena Kirova отвечает за написание технических статей и техподдержку пользователей ПО Dlubal.

Ссылки


;