Расчет огнестойкости с подробной визуализацией проверки элементов конструкции на огнестойкость
Расчет огнестойкости с подробной визуализацией проверки элементов конструкции на огнестойкость
2024-05-30
030338
  • RFEM 6
  • RSTAB 9
  • Расчёт стальных конструкций в RFEM 6
    • Аддон Расчёт стальных конструкций для RSTAB 9
    • Стальные конструкции

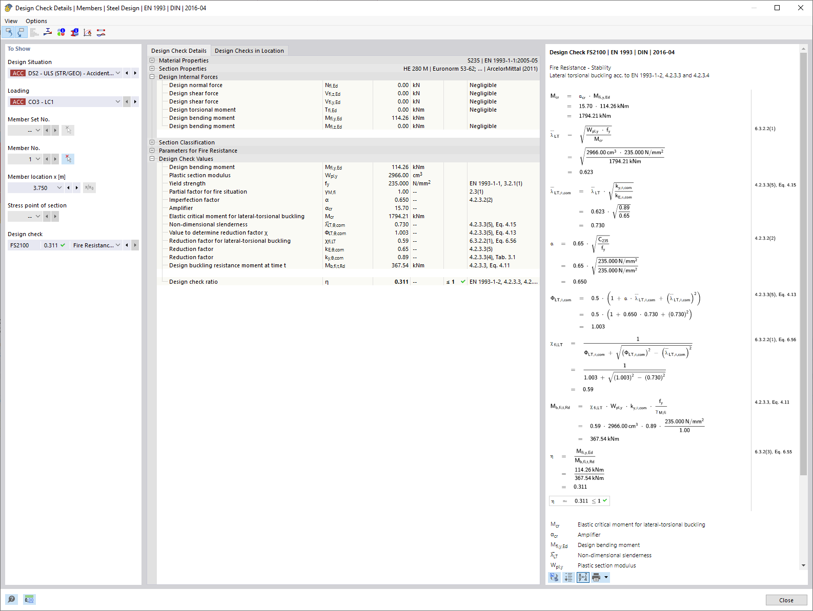
Оценка огнестойкости | Подробности расчёт |

Расчет огнестойкости с подробной визуализацией проверки элементов конструкции на огнестойкость

Изображение показывает детали расчёта огнестойкости строительных конструкций, при этом основное внимание уделяется специфическим параметрам расчёта, важным при оценке огнестойкости. Главное внимание уделяется важным техническим элементам и их числовым значениям для определения степени безопасности в случае пожара . Эти подробности расчёта являются важными компонентами классификации классов огнестойкости
  • Расчёт пожарной безопасности
  • Детали проверки
  • Огнестойкость
  • Технические параметры
  • Безопасность конструкции
  • Противопожарная защита
  • Расчёт
  • Проверка
Используется в
  • Расчёт стальных конструкций | огнестойкость | Расчёт
Поделиться