624x
002322
2022-03-21

Расчёт стальных конструкций | огнестойкость | Расчёт

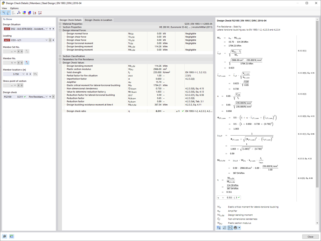
Расчётные проверки для выбранных стержней выполняются с учётом температуры определяющего компонента. Вы можете выполнить расчёт сечений и расчёт на устойчивость в соответствии с EN 1993-1-2 , раздел 4.2.3, в аддоне Расчёт стальных конструкций. Все необходимые понижающие коэффициенты и коэффициенты автоматически сохраняются и учитываются при определении несущей способности.

Полезные длины для расчета по методу замены связей берутся непосредственно из значений прочности. Вам не нужно вводить их' снова.

В каждом расчете сначала выполните классификацию сечения. Для сечений класса 4 расчет выполняется автоматически по норме EN 1993-1-2, приложение E.



;