КБ 001733 | Расчет железобетонных колонн по норме ACI 318-19 в программе RFEM 6
КБ 001733 | Расчет железобетонных колонн по норме ACI 318-19 в программе RFEM 6
2024-05-30
030488

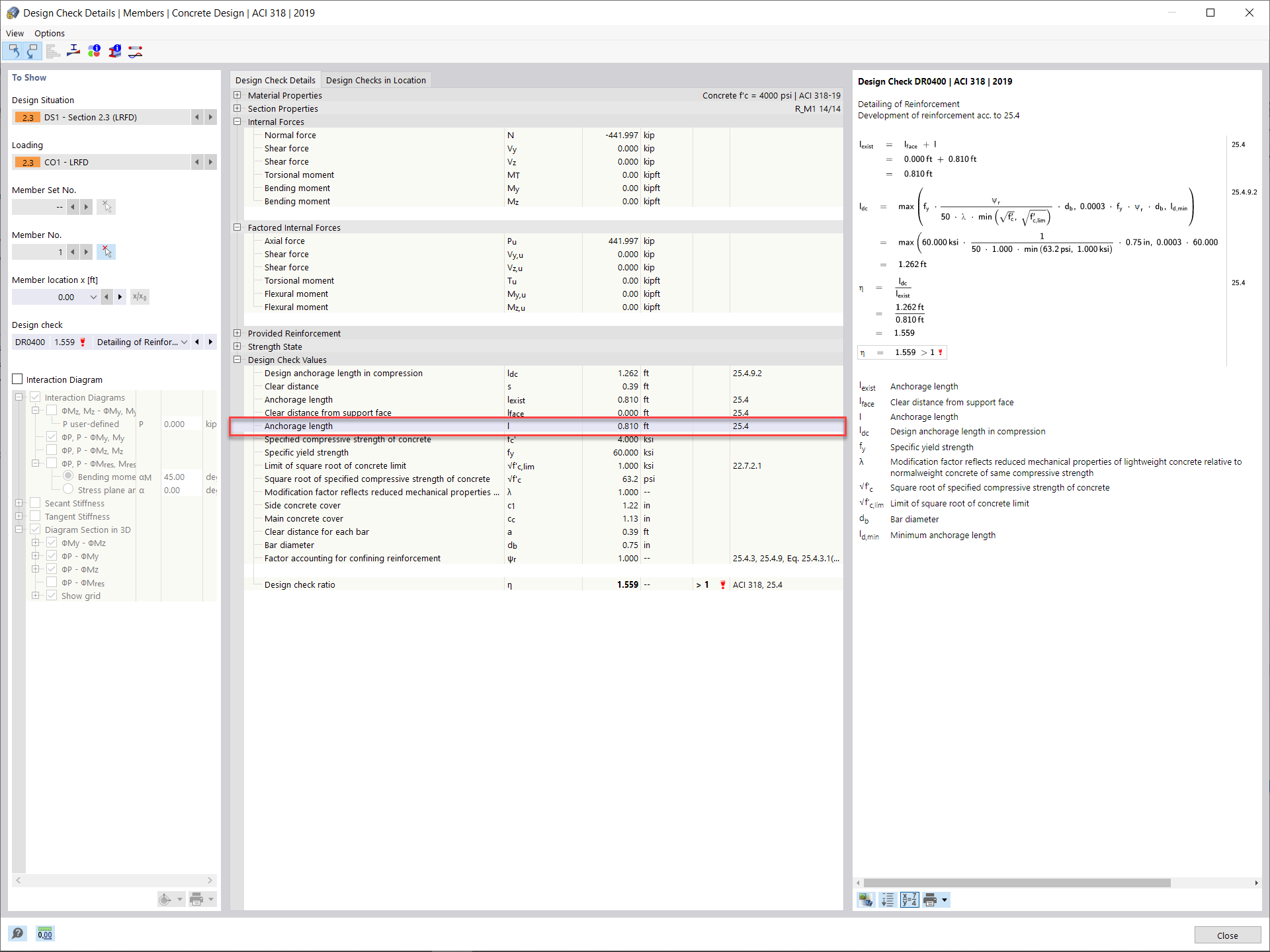
Требуемая длина развертки

КБ 001733 | Расчет железобетонных колонн по норме ACI 318-19 в программе RFEM 6

Используется в
  • Расчёт железобетонных колонн по норме ACI 318-19 в программе RFEM
Поделиться