Расчёт железобетонной колонны
A reinforced square tie concrete column is designed to support axial dead and live loads of 135 and 175 kips, respectively, using ULS design and factored LRFD load combinations according to ACI 318-19 [1] as presented in Image 01. Прочность бетона на сжатие f'c равна 4 ksi, а предел текучести арматурной стали fy равен 60 ksi Изначально предполагается, что доля стального армирования в колонне составляет 2%.
Определение размеров
Прежде всего требуется рассчитать размеры сечения. Квадратная колонна с хомутами считается сжатой, поскольку все осевые нагрузки направлены исключительно на сжатие. Согласно таблице 21.2.2 {%ref#Refer [1]]] коэффициент редукции прочности Φ равен 0,65. When determining the maximum axial strength, Table 22.4.2 [1] is referenced, which sets the alpha factor (α) equal to 0.80. Теперь можно вычислить расчётную нагрузку Pu.
Pu = 1,2 (135) + 1,6 (175) = 442 kips
На основе данных коэффициентов расчетная нагрузка Pu равна 442 kips. Теперь можно рассчитать сечение брутто Ag по формуле 22.4.2.2.
|
Φ |
Strength reduction factor |
|
α |
Alpha factor |
|
f’c |
Compressive strength |
|
Ast |
Steel reinforcement percentage |
442 kips = (0.65) (0.80) [0.85 (4 kips) (Ag – 0.02 Ag) + ((60 ksi) (0.02) Ag)]
При решении уравнения мы получим площадь Ag, равную 188 кв.дюймов (in2). Возьмем квадратный корень Ag и округлим в большую сторону, мы получим сечение колонны размером 14 х 14 дюймов.
Требуемая стальная арматура
Now that Ag is established, the steel reinforcement area Ast can be calculated utilizing Eqn. 22.4.2.2 by substituting the known value of Ag = 196 in² and solving it.
442 kips = (0.65) (0.80) [0.85 (4 kips) (196 in² – Ast) + ((60 ksi) (Ast))]
Solving for Ast yields a value of 3.24 in². На основании этого можно определить количество стержней, необходимое для расчёта. According to Section 10.7.3.1 [1], a square tie column is required to have at least four bars. Based on these criteria, and the minimum required area of 3.24 in², (8) No. 6 bars for the steel reinforcement are used from Appendix B [1]. Это обеспечит площадь армирования, указанную ниже.
Ast = 3.52 in²
Выбор хомутов
Determining the minimum tie size requires Section 25.7.2.2 [1]. В предыдущем разделе мы выбрали продольные стержни № 6, которые меньше, чем стержни № 10. На основе данной информации и сечения выберем № 3 для хомутов.
Шаг хомутов
To determine the minimum tie spacing(s), we refer to Section 25.7.2.1 [1]. Хомуты, состоящие из деформированных стержней с замкнутой петлёй, должны иметь шаг, соответствующий пунктам (a) и (b) данного раздела.
(a) расстояние в свету должно быть не менее (4/3) dagg. Для этого расчёта мы примем совокупный диаметр (dagg ) равным 1,00 дюйма.
smin = (4/3) dagg = (4/3) (1,00 дюйма) = 1,33 дюйма
(b) расстояние между центрами не должно превышать минимального значения из 16 db диаметра продольного стержня, 48 db хомута или наименьшего размера стержня.
sMax = Min (16 db, 48 db, 14 дюймов)
16 db = 16 (0,75 дюйма) = 12 дюймов
48 db = 48 (0,375 дюйма) = 18 дюймов
Рассчитанный минимальный шаг хомутов в свету равняется 1,33 дюйма, а максимальный рассчитанный шаг - 12 дюймов. Для данной конструкции максимальное расстояние между хомутами составляет 12 дюймов.
Подробная проверка
Теперь можно выполнить подробную проверку для подтверждения процента армирования. The required steel percentage must be between 1% and 8%, based on the ACI 318-19 [1] requirements, to be adequate.
|
Ast |
Общая площадь ненапряженной продольной арматуры, включая стержни или стальные профили, без преднапряжённой арматуры |
|
Ag |
Сечение брутто |
Шаг продольных стержней
Максимальный шаг продольных стержней можно рассчитать исходя из расстояния защитного слоя в свету и диаметра продольной арматуры и хомутов.
4.00 inches are less than 6 inches, which are required as per 25.7.2.3 (a) [1].
The minimum longitudinal bar spacing can be calculated by referencing 25.2.3 [1], which states that the minimum longitudinal spacing for columns must be at least the greatest of (a) through (c).
(a) 1,5 дюйма
(b) 1,5 db = 1,5 (0,75 дюйма) = 1,125 дюйма
(c) (4/3) db = (4/3) (1,00 дюйма) = 1,33 дюйма
Таким образом, минимальный шаг продольных стержней равен 1,50 дюйма.
The development length (Ld) must also be calculated with reference to 25.4.9.2 [1]. Она будет равна большему из значений (a) или (b), рассчитанных ниже.
|
fy |
Заданная граница текучести для ненапрягаемой арматуры |
|
ψr |
Коэффициент для модификации расчетной длины на основе ограничивающей арматуры |
|
λ |
Модификационный коэффициент для учёта снижение механических характеристик лёгкого бетона по сравнению с нормальным бетоном той же прочности на сжатие |
|
f'c |
Прочность на сжатие |
|
db |
Номинальный диаметр стержня, проволоки или каната преднапряжения |
|
fy |
Заданная предел текучести для ненапрягаемой арматуры |
|
ψr |
Коэффициент для изменения длины анкеровки на основе ограничивающей арматуры |
|
db |
Номинальный диаметр стержня, проволоки или пряди арматуры преднапряжения |
В этом примере (a) - большее значение, поэтому Ldc = 14,23 дюйма.
Referencing 25.4.10.1 [1], the development length is multiplied by the ratio of the required steel reinforcement over provided steel reinforcement.
The reinforced square tie column is fully designed, and its cross-section can be viewed below in Image 02.
Сравнение с RFEM
An alternative to designing a square tie column manually is utilizing the Concrete Design add-on in RFEM 6 and performing the design as per the ACI 318-19 [1] standard. Аддон определит требуемую арматуру, способную воспринимать нагрузки, действующие на колонну. Затем пользователю необходимо вручную внести коррективы в подобранное расположение арматуры, чтобы оно соответствовало изображённому требуемому армированию.
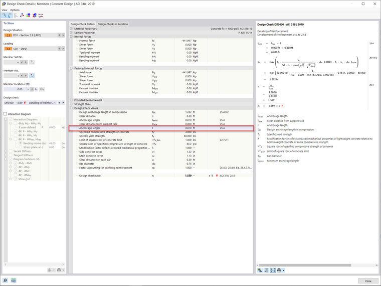
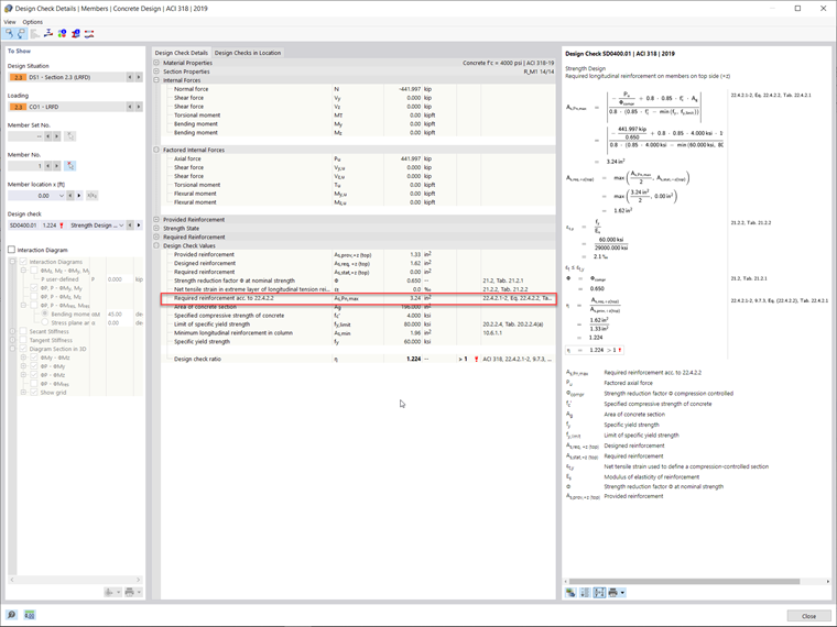
Based on the applied loads for this example, RFEM 6 has determined a required longitudinal bar reinforcement area of 3.24 in². Длина зоны анкеровки, рассчитанная в аддоне Расчёт железобетонных конструкций, равна 0,81 фута. Расхождение по сравнению с приведенной выше длиной анкеровки, рассчитанной с помощью аналитических формул, связано с нелинейными расчетами программы, включая частичный коэффициент γ. Коэффициент γ - это соотношение предельных и действующих внутренних сил, взятое из программы RFEM. The development length in the Concrete Design add-on is found by multiplying the reciprocal value of gamma by the length determined from 25.4.9.2 [1]. This development length and reinforcement can be previewed in Image 03 and Image 04, respectively.
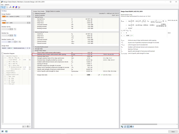
The minimum required shear reinforcement area (Av,min) for the member within the Concrete Design add-on was calculated to be 0.14 in² bars with a minimum spacing (smax) of 12 inches. The required shear reinforcement layout is shown below in Image 05.