FAQ 005247 | Активирован предельный напряжение, но мой коэффициент напряжения "не подлежит проектированию" в модуле Анализ Напряжений и Деформаций. Какова может быть причина?
FAQ 005247 | Активирован предельный напряжение, но мой коэффициент напряжения "не подлежит проектированию" в модуле Анализ Напряжений и Деформаций. Какова может быть причина?
2022-04-19
031077
  • RFEM 6
  • Аддон Рассчёт напряжений-деформаций для RFEM 6
  • Аддон Расчёт напряжений-деформаций в RFEM 6/RSTAB 9
    • Стальные конструкции
    • Бетонные конструкции
    • Расчёт и проектирование конструкций
    • Расчёт напряжений

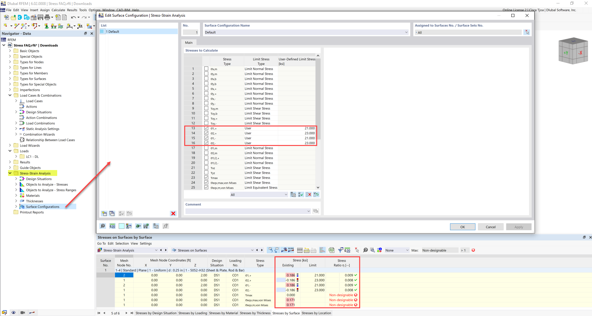
Пользовательское ограничение напряжения

FAQ 005247 | Активирован предельный напряжение, но мой коэффициент напряжения "не подлежит проектированию" в модуле Анализ Напряжений и Деформаций. Какова может быть причина?

Используется в
  • Соотношение напряжений
Поделиться