2469x
005247
2022-04-19

Соотношение напряжений

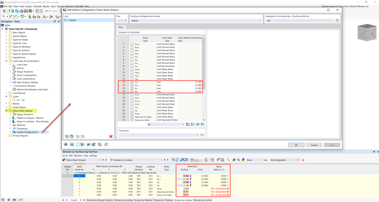
Предельное напряжение активировано, но в аддоне «Анализ диаграмм напряжений-деформаций» моё отношение напряжений является «нераскрываемым». В чём может быть причина?


Ответ:

Некоторые материалы имеют несколько пределов напряжения для сжатия, растяжения и так далее. Для этих материалов предельное напряжение должно быть введено пользователем вручную.

Значения предельных напряжений перечислены на вкладке Свойства материала.

Эти значения могут быть добавлены в Настройках стержня/поверхности под типом Пользователь для предельного напряжения.


Автор

Cisca отвечает за обучение клиентов, техническую поддержку и за разработку наших программ для североамериканского рынка.



;