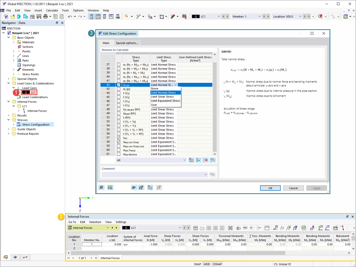
Задание загружающего случая, подлежащих расчёту внутренних сил и напряжений
Задание загружающего случая, подлежащих расчёту внутренних сил и напряжений
2022-05-11
031674
  • RSECTION 1
  • Расчёт напряжений

Задание подлежащих расчёту случаев нагрузок, внутринних сил и напряжений

Задание загружающего случая, подлежащих расчёту внутренних сил и напряжений

  • Случаи нагрузок
  • Внутренние силы
  • Настройка расчёта напряжений
Используется в
  • Тонкостенный анализ в RSECTION 1
Поделиться