3262x
001742
2024-02-28

Тонкостенный анализ в RSECTION 1

Автономная программа RSECTION доступна для определения свойств сечения и проведения анализа напряжений для тонкостенных и массивных поперечных сечений. Программа может быть подключена к RFEM и RSTAB, так что сечения из RSECTION также доступны в библиотеке RFEM и RSTAB. Также внутренние усилия из RFEM и RSTAB могут быть импортированы в RSECTION.

Как обсуждалось в статье базы знаний Определение характеристик сечения и расчет напряжений в программе RSECTION 1 , в RSECTION доступны следующие методы анализа: анализ тонкостенных конструкций и анализ конечными элементами. В этой статье будет обсуждаться первый метод, с помощью которого свойства сечения как для полного, так и для эффективного сечения рассчитываются аналитически (на основе элементов сечения).

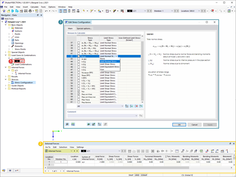
Краткое изложение анализа и вычислений было объяснено в вышеупомянутой статье. Таким образом, мы предполагаем, что интересующее нас сечение доступно, и что выбраны метод анализа тонкостенных конструкций, а также расчет эффективного сечения в соответствии с EN 1993-1-3 [1] в Базовых данных (Изображение 1).

Далее создается случай нагрузки, и определяются внутренние усилия, которые будут в нем сохранены. Как было подробно объяснено в вышеупомянутой статье, внутренние усилия могут быть определены в самой программе или импортированы из RFEM/RSTAB. В этом примере, осевая сила 1 кН определена в точке x=0.5, как показано на Изображении 2. Перед началом расчетов вы также можете выбрать напряжения для расчета в окне Конфигурация напряжений, где также доступен список напряжений и связанное с ним описание выбранного напряжения.

После того, как вы все рассчитали, результаты вычислений становятся доступными в программе. В Навигаторе результатов вы можете переключаться между результатами для полных и эффективных сечений, как показано на Изображениях 3 и 4 соответственно.

Дисторсионная прогиб может возникать для холодногнутых сечений с краевыми или промежуточными ребрами жесткости, как в этом примере. В программе RSECTION дисторсионная прогиб определяется с использованием метода собственных значений, и ее влияние учитывается за счет уменьшения толщины сечения. Это также может быть видно в результатах анализа эффективного тонкостенного сечения (Изображение 4).


Автор

Irena Kirova отвечает за написание технических статей и техподдержку пользователей ПО Dlubal.

Ссылки
Ссылки


;