KB 001741 | Расчет на продавливание в RFEM 6 по ACI 318-19 и CSA A23.3-19
KB 001741 | Расчет на продавливание в RFEM 6 по ACI 318-19 и CSA A23.3-19
2024-05-30
031759

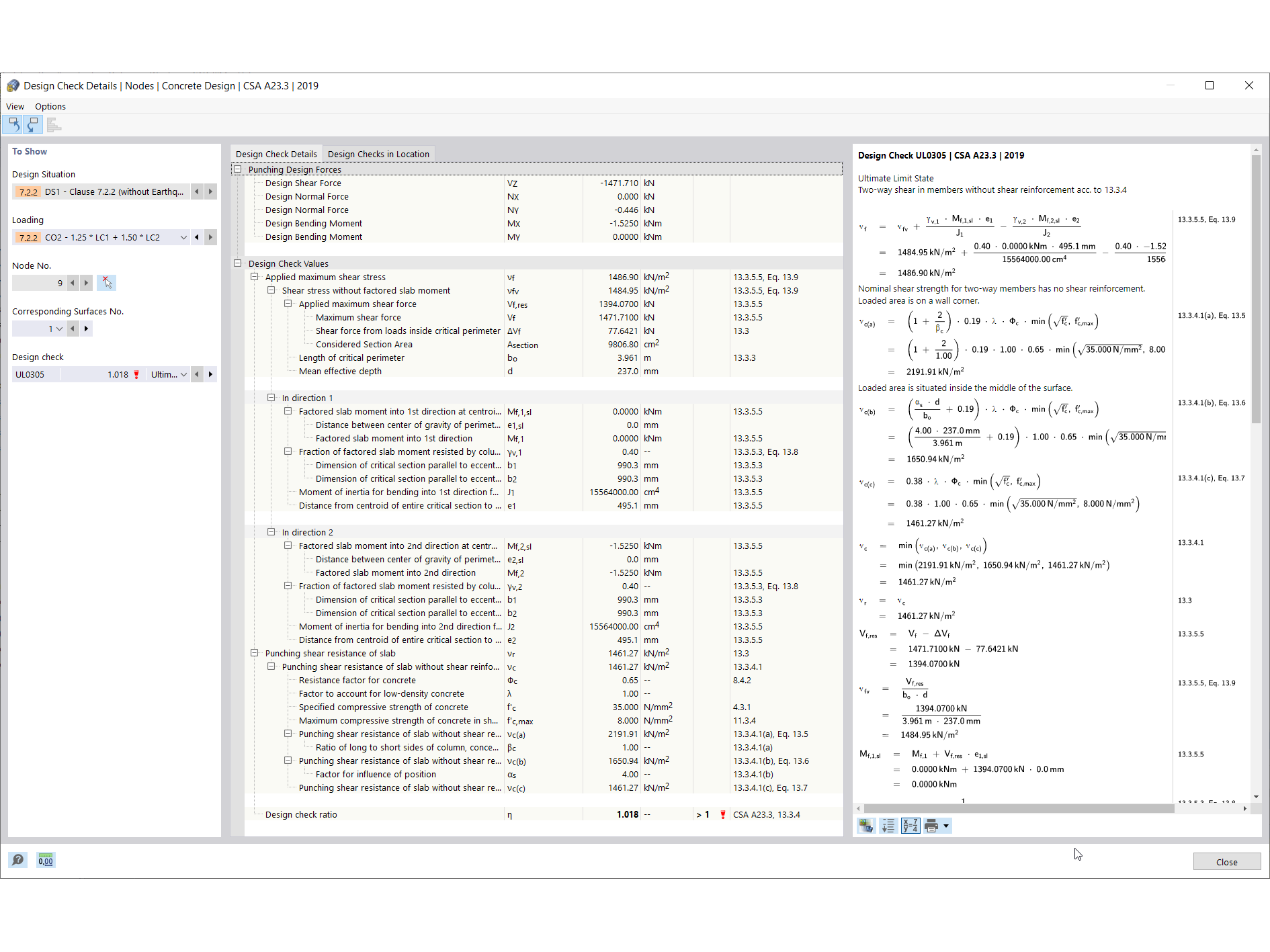
Детали проверки конструкции штамповки

KB 001741 | Расчет на продавливание в RFEM 6 по ACI 318-19 и CSA A23.3-19

Используется в
  • Расчёт на продавливание в RFEM 6 по нормам ACI 318-19 и CSA A23.3:19
Поделиться