4974x
001741
2022-06-21

Расчёт на продавливание в RFEM 6 по нормам ACI 318-19 и CSA A23.3:19

Оптимальный случай, при котором следует применить расчет на продавливание по норме ACI 318-19 или CSA A23.3:19, - это когда плита испытывает высокую концентрацию нагрузок или сил реакции, возникающих в одном узле. В RFEM 6 узел, в котором возникает сдвиг при продавливании, называется узлом продавливания. Причины такой высокой концентрации сил могут быть вызваны наличием колонны, сосредоточенной силы или узловой опоры. Соединительные стены также могут вызывать сосредоточенные нагрузки на концах стен, в углах и на концах линейных нагрузок и опор.

Контрольный контур

При расчете на продавливание сначала вычисляется площадь критического сечения (Asection), которая является областью вокруг узла продавливания. По норме ACI 318-19 п. 22.6.4 [1] и CSA A23.3:19, раздел 13.3.3 [2], критический периметр (bo) для квадратной колонны равен длине периметра сосредоточенной нагрузки или области реакции, которая находится не ближе половины расстояния эффективной глубины (d). Asection и bo автоматически рассчитываются программой RFEM на основе местоположения сосредоточенной нагрузки на плите.

Параметры расчёта на продавливание в RFEM 6

После активации аддона «Расчет железобетонных конструкций», при редактировании узла продавливания в программе RFEM 6 на вкладке Основные данные появится флажок «Параметры расчета на продавливание». Параметры можно установить одновременно для всех узлов, в которых возникает продавливание. Во входных данных аддона «Расчет железобетонных конструкций» необходимо также выбрать узлы, в которых будет выполнен расчет на продавливание.


После выбора параметров расчёта на продавливание для определенного узла, появятся вкладки Расчёт железобетонных конструкций - Узел продавливания и Расчёт железобетонных конструкций - Конфигурации. Это позволит изменять параметры, касающиеся типа, размещения, диаметра стержня и материала арматуры продавливания. Появится вкладка конфигураций предельного состояния с дополнительными расчетными параметрами, которые могут быть изменены пользователем, например, «единичные» или «сглаженные» силы для колонн/стен и минимальный шаг арматуры. Коэффициенты снижения прочности по норме ACI 318-19 п. 21.2.1 [1] и CSA A23.3:19 раздел 8.4 [2] может быть скорректировано вместе с минимальным шагом армирования.

В пределах критического периметра поперечная сила от нагрузки продавливания стен задана в качестве сглаженной силы. В то время как для колонн нагрузка продавливания может быть установлена на «сглаженную» или «единичную силу» от колонны, нагрузки или узловой опоры.

Расчёт на продавливание в программе RFEM 6

Как только расчетные параметры продавливания и арматуры заданы для узла и поверхности, можно выполнить расчет с помощью аддона Расчёт железобетонных конструкций. Расчёт выполняется с продольной арматурой, показанной на следующем рисунке. Как только будет выполнен расчёт бетона с учётом только этой арматуры, для всех выбранных узлов отобразятся коэффициенты использования в виде таблицы или графически.


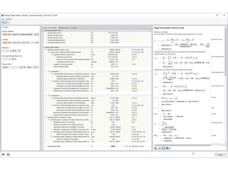
В результатах расчёта будет выполнено сравнение сопротивления сдвигу при продавливании (vn) плиты и приложенной максимальной силы сдвига (vu) для расчёта общего коэффициента использования по норме ACI 318-19 п. 22.6.1.2, форм. (22.6.1.2) [1]. Аналогичным образом, сопротивление сдвигу при продавливании (vr) плиты и приложенное максимальное напряжение сдвига (vf ) применяются для расчёта коэффициента использования по норме CSA A23.319, раздел 13.3.4 [2]. Эти уравнения вместе с общим методом расчета можно найти в разделе «подробности расчета», показанном на рисунке 7.

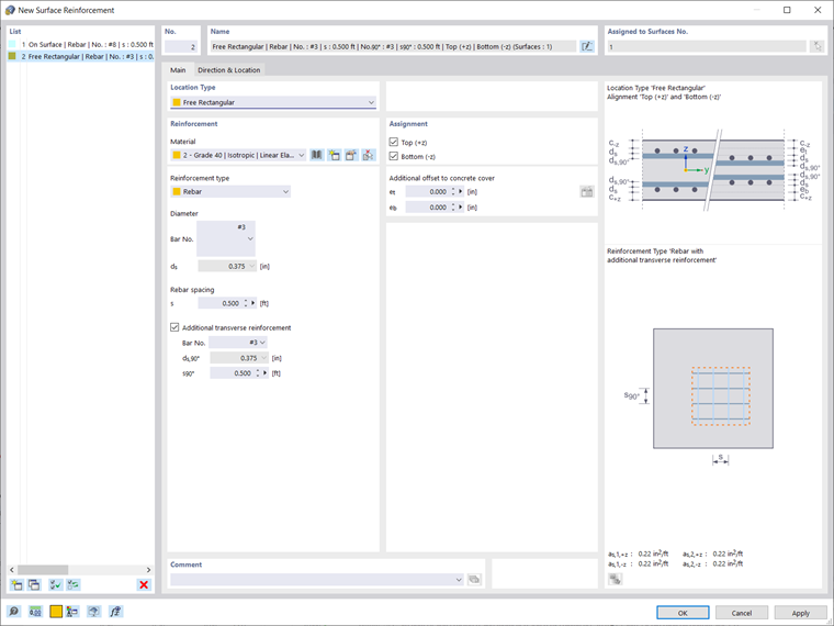
Если не применяется дополнительная арматура продавливания и Vu ≤ Vn, то дополнительная арматура не требуется. На растянутой стороне плиты можно добавить дополнительную местную продольную арматуру, если приложенная сила сдвига превышает сопротивление. Для нашего примера плиты это можно сделать, определив свободную прямоугольную область в верхней части зоны присоединения колонны. Это задание армирования можно скопировать и вставить во все узлы продавливания с помощью инструмента «копировать/переместить». Заданная таким образом арматура будет автоматически учтена в расчёте прочности на сдвиг.

В качестве альтернативы, если расчёт на продавливание невозможен без арматуры для восприятия продавливания (Vn ≤Vu ), то рассчитывается максимальное сопротивление сдвигу при продавливании Vn,max и расчётная проверка выполняется автоматически. Эти результаты, аналогично, можно найти в таблице «Расчёт железобетонных конструкций» или просмотреть в графическом виде. Что касается объёма арматуры, необходимой при продавливании, её можно изобразить на вкладке «Результаты» в навигаторе (см. рисунок ниже).

Заключение

В программе RFEM 6 расчёт на продавливание может быть активирован в окне редактирования узла и затем автоматически учитывается в аддоне «Расчёт железобетонных конструкций». При этом активация параметров расчёта позволит задать расчётные параметры расчёта на продавливание, например, нагрузку продавливания, коэффициенты снижения прочности по норме ACI 318-19 п. 21.2.1 [1] и CSA A23.3:19 раздел 8.4 [2] и минимальный шаг арматуры при настройках конфигурации предельного состояния по несущей способности. Расчёт бетона выполняется на основе продольной арматуры, предусмотренной для поверхности. Если коэффициент использования больше 1,00, то на растянутой стороне плиты можно задать дополнительную продольную арматуру.


Автор

Алекс отвечает за обучение клиентов, техническую поддержку и за разработку наших программ для североамериканского рынка.

Ссылки


;