FAQ 005294 | Как учесть коэффициент избыточной прочности Ωo в комбинациях нагрузок согласно ASCE 7?
FAQ 005294 | Как учесть коэффициент избыточной прочности Ωo в комбинациях нагрузок согласно ASCE 7?
2022-08-02
033444
  • RFEM 6
  • Расчёт стальных конструкций в RFEM 6
  • Стальные конструкции
    • Здания
    • Расчёт и проектирование конструкций
    • Динамический и сейсмический расчёт
    • ANSI/AISC 360
    • ASCE 7

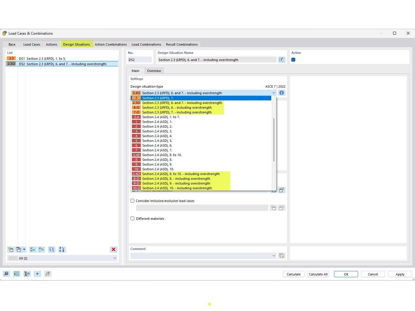
Расчётные ситуации с повышенной прочностью

FAQ 005294 | Как учесть коэффициент избыточной прочности Ωo в комбинациях нагрузок согласно ASCE 7?

Используется в
  • Факторы сверхпрочности
Поделиться