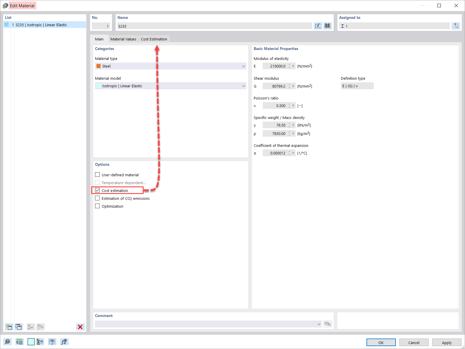
Опция оценки стоимости в определении материала
Опция оценки стоимости в определении материала
2022-08-10
033553
  • RFEM 6

Опция Оценки Стоимости в Определении Материала

Опция оценки стоимости в определении материала

Используется в
  • Оценка и оптимизация затрат на основе минимальной стоимости в RFEM 6
Поделиться