1773x
001753
2024-02-15

Оценка и оптимизация затрат на основе минимальной стоимости в RFEM 6

Эта статья показывает, как использовать надстройку Оптимизация модели для оптимизации параметров на основе минимальной стоимости при работе с параметризованными моделями и блоками. Кроме того, она показывает, как оценить стоимость модели.

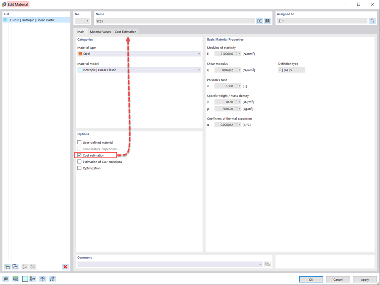
Оценка стоимости управляется в определениях материала. Опцию можно активировать на вкладке "Основные" конкретного материала, как показано на Изображении 2.

Оценка стоимости основана на единичной стоимости для элементов, поверхностей и твердых тел. Единицы измерения могут быть указаны по весу, объему или площади. Например, если вы хотите оценить стоимость, связанную с элементами в модели, вам нужно определить интересующую единицу и единичную стоимость, как показано на Изображении 3.

Учитывая, что дополнение активировано в основной базе данных модели, при работе с параметризованными моделями и блоками также возможно оптимизировать параметры на основе минимальной стоимости. Это показано для решетчатой фермы на Изображении 4. Как видно из изображения, в списке глобальных параметров определены два параметра: количество ячеек и высота решетчатой фермы. Способы определения параметров для моделей и блоков рассматриваются более подробно в статье базы знаний: Параметризация моделей в RFEM 6/RSTAB 9

Настройки оптимизации доступны в программе через меню "Расчет". В этом примере используется метод оптимизации роем частиц (PSO), и количество случайных мутаций установлено на 10% от общего числа (Изображение 5). Подробнее об оптимизации можно узнать в статье базы знаний: Оптимизация параметров в RFEM 6/RSTAB 9 .

Таким образом, программа оптимизирует параметры (то есть количество ячеек и высоту решетчатой фермы) и выведет список с мутациями модели (вариантами) по завершении процесса. Вы также найдете там решающие результаты оптимизации вместе с соответствующим присвоением значений параметрам оптимизации. Этот список организован в порядке убывания.

Вверху отображается предполагаемое наилучшее решение (то есть решение, наиболее близкое к критерию оптимизации, который в данном случае является минимальной стоимостью). Таким образом, вы можете увидеть различные стоимости, полученные путем изменения количества ячеек и высоты фермы, и выбрать наиболее подходящие значения для этих параметров.


Автор

Irena Kirova отвечает за написание технических статей и техподдержку пользователей ПО Dlubal.

Ссылки


;