FAQ 005301 | Как учесть прочность зоны, находящейся под влиянием сварки, для алюминия?
FAQ 005301 | Как учесть прочность зоны, находящейся под влиянием сварки, для алюминия?
2022-08-23
033731
  • RFEM 6
  • Расчёт алюминиевых конструкций для RFEM 6
  • Аддон Расчёт алюминиевых конструкций для RSTAB 9
    • Лестничные конструкции
    • Башни и мачты
    • Расчёт и проектирование конструкций
    • ADM

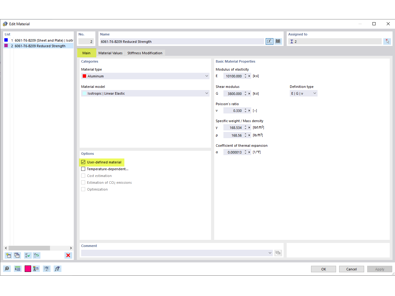
Пользовательский материал

FAQ 005301 | Как учесть прочность зоны, находящейся под влиянием сварки, для алюминия?

  • Алюминиевое соединение
  • Сварное соединение
  • Прочность сварного соединения
  • Зона действия сварки
  • Пользовательский материал
Используется в
  • Прочность зоны сварного шва для алюминия
Поделиться