1369x
005301
2022-08-23

Прочность зоны сварного шва для алюминия

Как учитывать прочность зоны воздействия сварного шва для алюминия?


Ответ:

Прочность зоны воздействия сварного шва, указанная в разделе «Значения материала», в настоящее время не учитывается программой. Расчёт сварного шва находится в стадии разработки и будет учитываться в будущем.

Ниже приведены шаги, которые необходимо учитывать при уменьшении прочности:

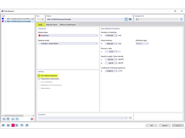
  1. Сначала активируйте флажок «Пользовательский материал» (Рисунок 01).
  2. In the Material Values tab, re-enter the weld-affected zones strengths in the standard strengths (Image 02).
  3. To consider the weld-affected zone strengths only at the end of the members, divide the member into smaller segments and assign the applicable materials (Image 03).
  4. To keep the divided members as one continuous member, select all the members and right-click to Create Member Set (Image 04).

Автор

Cisca отвечает за обучение клиентов, техническую поддержку и за разработку наших программ для североамериканского рынка.



;