FAQ 005315 | Не вижу сейсмические нагрузки в моих сгенерированных комбинациях нагрузок (КН) ASCE 7. Как их добавить?
FAQ 005315 | Не вижу сейсмические нагрузки в моих сгенерированных комбинациях нагрузок (КН) ASCE 7. Как их добавить?
2022-09-23
034297
  • RFEM 6
  • Бетонные конструкции
  • Стальные конструкции
    • Расчёт и проектирование конструкций
    • ASCE 7

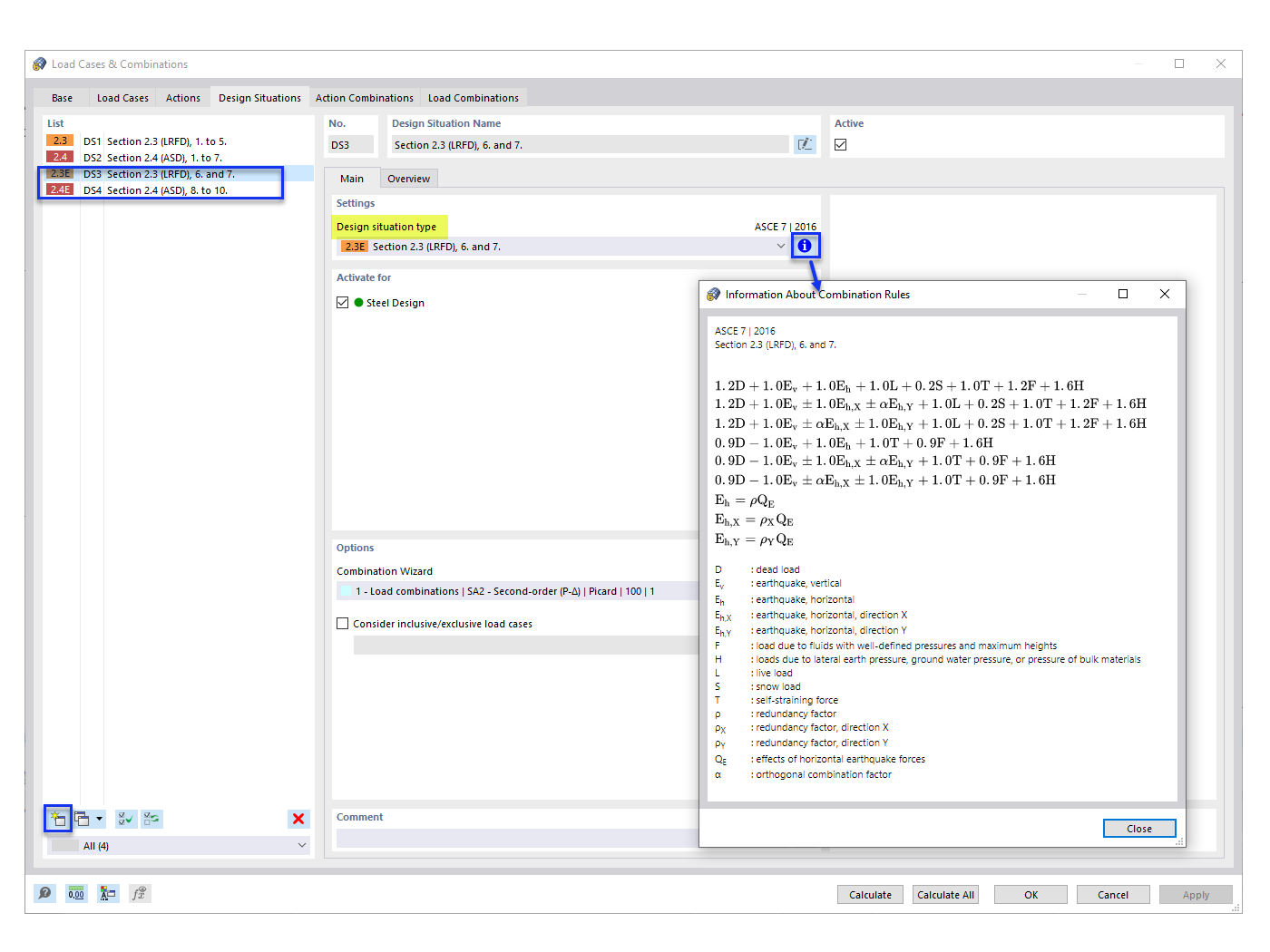
Добавление Сейсмических Дизайнерских Ситуаций

FAQ 005315 | Не вижу сейсмические нагрузки в моих сгенерированных комбинациях нагрузок (КН) ASCE 7. Как их добавить?

Используется в
  • Комбинации сейсмических нагрузок ASCE 7
Поделиться