3720x
005315
2022-09-23

Комбинации сейсмических нагрузок ASCE 7

Я не вижу случаев сейсмической нагрузки в сгенерированных мной комбинациях нагрузок (CO) ASCE 7. Как их добавить?


Ответ:

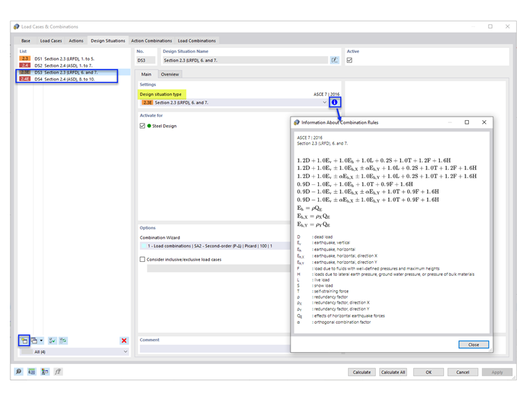
Расчетные ситуации по умолчанию (DS1 и DS2) не включают в себя сочетания сейсмических нагрузок. To add the seismic COs, add new Design Situations with design situation type “Section 2.3 (LRFD), 6 and 7” and/or “Section 2.4 (ASD), 8 to 10” (Image 1).

Under the Load Combinations tab, the generated seismic COs are shown.


Автор

Cisca отвечает за обучение клиентов, техническую поддержку и за разработку наших программ для североамериканского рынка.

Ссылки


;