Я не вижу сейсмические случаи нагрузки в своих сгенерированных комбинациях нагрузок ASCE 7 (КН). Как их добавить?
Я не вижу сейсмические случаи нагрузки в своих сгенерированных комбинациях нагрузок ASCE 7 (КН). Как их добавить?
2022-09-23
034298
  • RFEM 6
  • Бетонные конструкции
  • Стальные конструкции
    • Расчёт и проектирование конструкций
    • ASCE 7

Часто задаваемый вопрос 005315 | Сейсмические случаи нагрузок в комбинациях нагрузок ASCE 7

Я не вижу сейсмические случаи нагрузки в своих сгенерированных комбинациях нагрузок ASCE 7 (КН). Как их добавить?

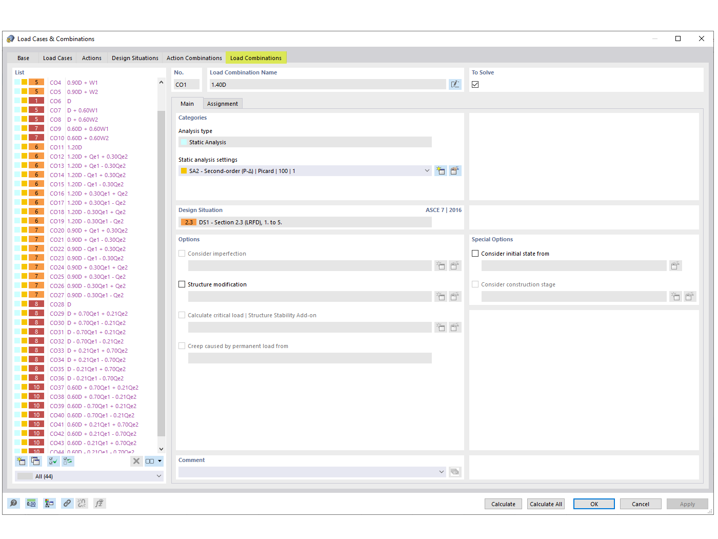
Это изображение иллюстрирует процесс интеграции сейсмических нагружений в комбинации нагрузок ASCE 7, что является обычным требованием в ситуациях проектирования строительных конструкций. Оно отвечает на часто задаваемый вопрос об отсутствии сейсмических нагружений в сгенерированных комбинациях и дает представление о том, как эти нагружения могут быть добавлены с использованием программных решений Dlubal. Включение сейсмических нагрузок играет решающую роль в обеспечении безопасности и соблюдении строительных норм в районах, подверженных сейсмической активности. Вероятно, изображение предоставляет визуальные инструкции или ссылки, связанные с возможностями программного обеспечения Dlubal по генерации соответствующих сейсмических комбинаций, предлагая инженерам необходимые инструменты для эффективного включения этих критических факторов в их процессы проектирования.
  • Сейсмическая нагрузка
  • ASCE 7
  • сочетание нагрузок
  • строительная механика
  • гражданское строительство
Используется в
  • Комбинации сейсмических нагрузок ASCE 7
Поделиться