FAQ 005316 | При использовании функции поиска в библиотеке сечений отображается множество похожих серий сечений. Как я могу ограничить результаты поиска ...
FAQ 005316 | При использовании функции поиска в библиотеке сечений отображается множество похожих серий сечений. Как я могу ограничить результаты поиска ...
2024-05-30
034324
  • RFEM 6
  • RSTAB 9
  • RSECTION 1

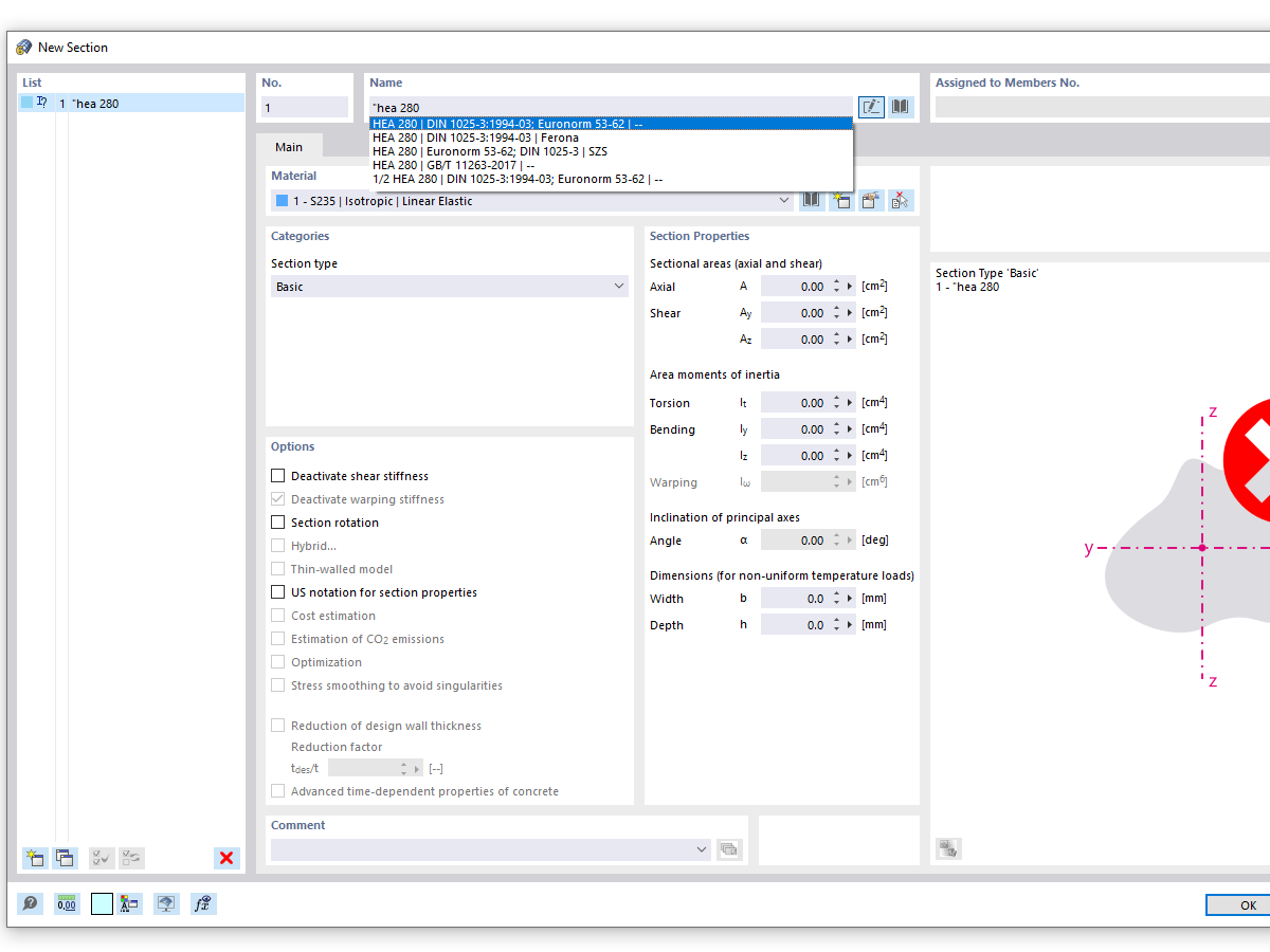
Поперечный поиск с вводом "HEA (точный поиск)"

FAQ 005316 | При использовании функции поиска в библиотеке сечений отображается множество похожих серий сечений. Как я могу ограничить результаты поиска ...

Используется в
  • Точный поиск сечения
Поделиться