1030x
005316
2022-09-26

Точный поиск сечения

Когда я использую функцию поиска в базе данных сечений, отображаются все виды аналогичных серий сечений. Как я могу ограничить результаты поиска точным описанием сечения?


Ответ:

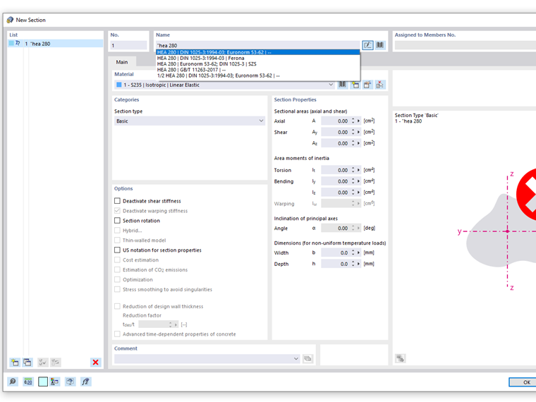
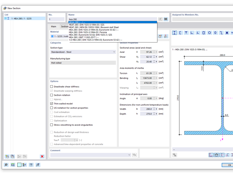
При вводе наименования сечения в поле ввода Наименование диалогового окна «Новое сечение», предлагаются все серии сечений, содержащие искомый термин. So werden z.B. bei der Eingabe HEA auch Querschnitte der Reihen HEAA oder HEAT mit vorgeschlagen.

Wenn Sie sicherstellen wollen, dass die Suche ausschließlich exakte Treffer liefert, so geben Sie zu Beginn Ihres Suchbegriffs Anführungsstriche ein. Der Suchbegriff für ein HEA-Profil lautet dann: "HEA



;