FAQ 005321 | Как применить нагрузку на несоосные элементы в RFEM 6?
FAQ 005321 | Как применить нагрузку на несоосные элементы в RFEM 6?
2022-10-11
034786
  • RF-STEEL AISC 5
  • RSTAB 8
  • RFEM 5
    • Стальные конструкции
    • Башни и мачты
    • Электростанции
    • Конвейерные конструкции
    • Лестничные конструкции
    • Временные сооружения
    • Строительные леса и стеллажи
    • Моделирование ветра и создание ветровых нагрузок

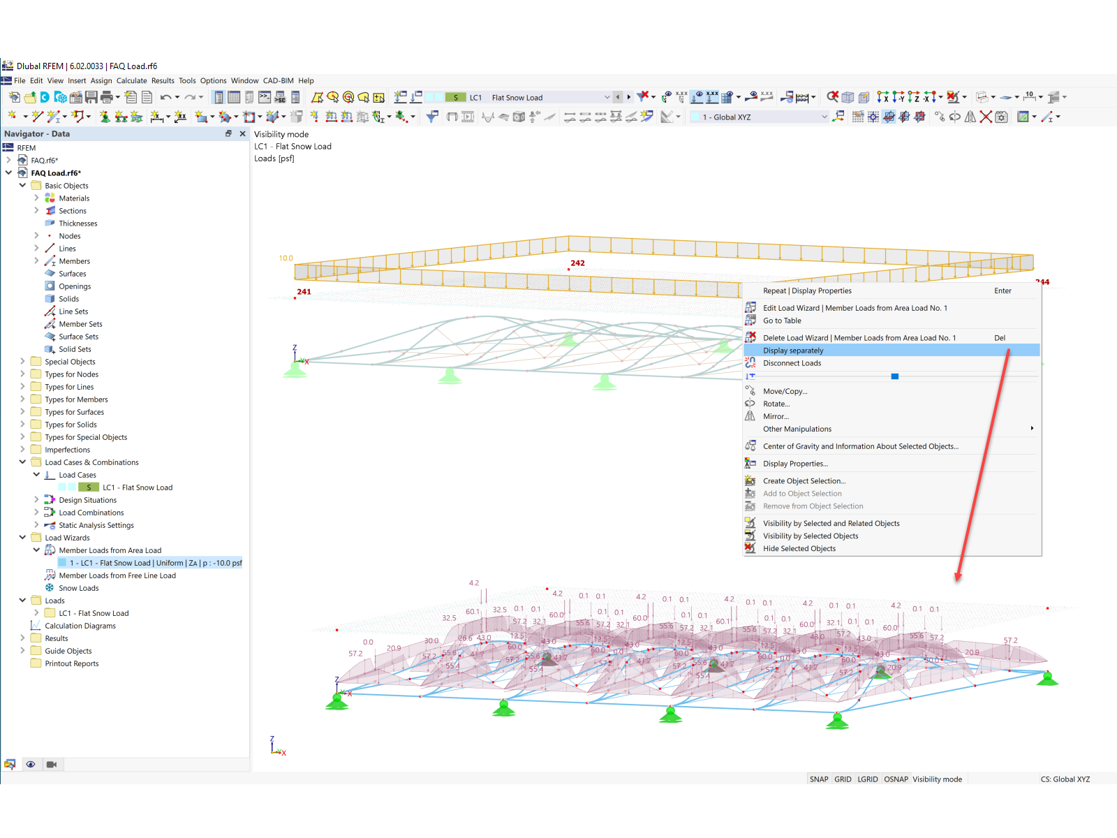
Отображение нагрузки отдельно

FAQ 005321 | Как применить нагрузку на несоосные элементы в RFEM 6?

  • Сгенерированная нагрузка
  • Ветер
  • Нагрузки от ветра
  • Площадочная нагрузка
  • Некопланарные
  • Нагрузка от снега
Используется в
  • Нагрузка на некопланарные конструкции
Поделиться