1142x
005321
2021-10-11

Нагрузка на некопланарные конструкции

Как в RFEM 6 приложить нагрузку к некомпланарным стержням?


Ответ:
  1. Теперь определите плоскость, которая будет применяться для приложения нагрузки. You can do so by creating 4 corner nodes around your structure (Image 01).
  1. Go to InsertLoad WizardsMember Loads from Area Loads. Specify the direction and magnitude in the Main tab (Image 02).
  1. Select the Geometry tab and select the corner nodes that were previously created. (Image 03).
  1. Select the Tolerances tab and enter a distance that will capture the entire width/height of the structure (Image 04). Click OK to exit.
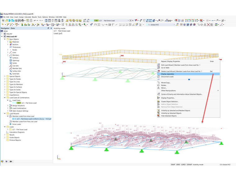
  1. Right click on the area load and select Display separately. The area load is now displayed as member loads (Image 05).

Автор

Cisca отвечает за обучение клиентов, техническую поддержку и за разработку наших программ для североамериканского рынка.



;