FAQ 005342 | Автоматические сочетания нагрузок не создаются. Как это исправить?
FAQ 005342 | Автоматические сочетания нагрузок не создаются. Как это исправить?
2024-05-30
036640
  • RFEM 6
  • RSTAB 9

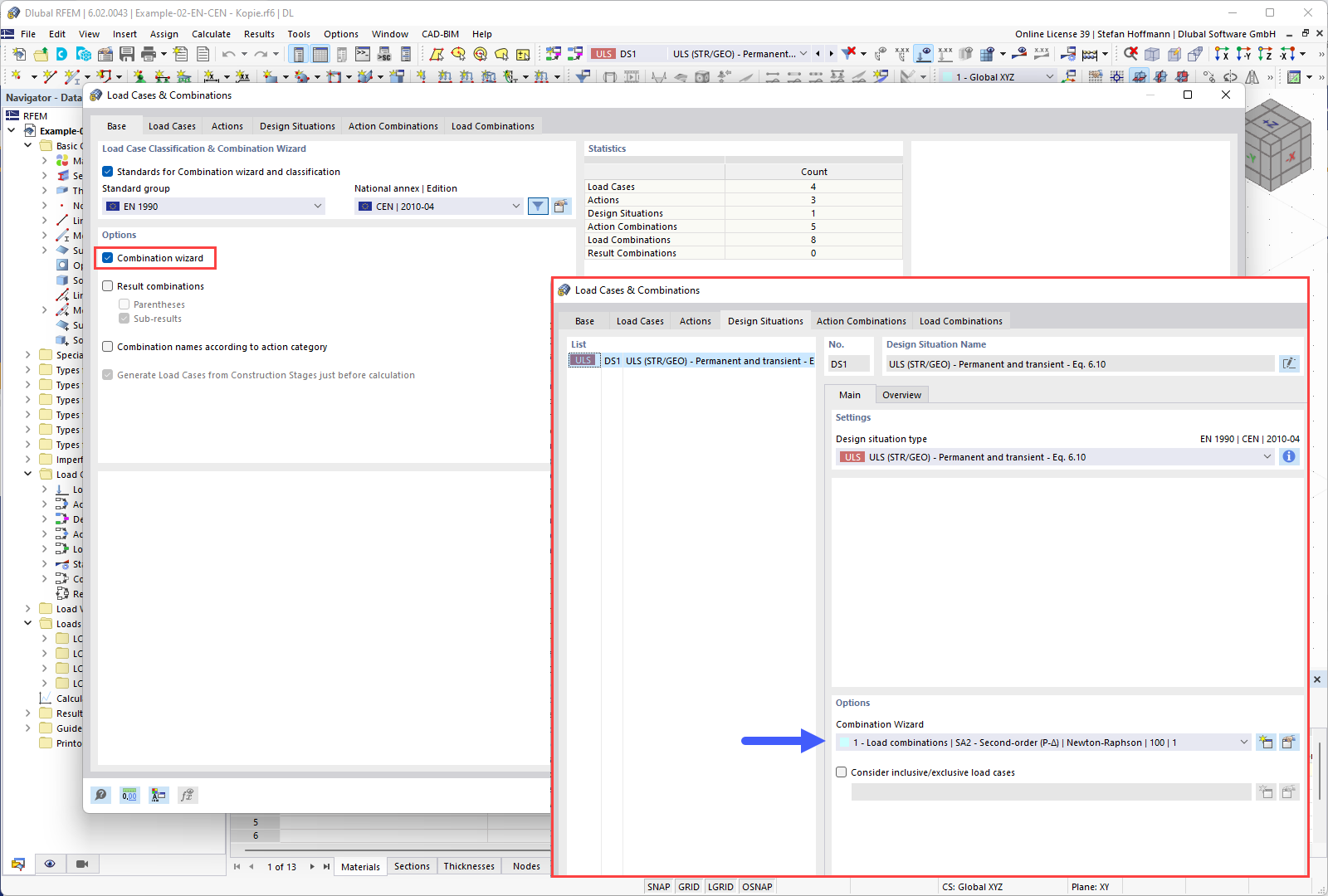
FAQ 005342 | База - Мастер комбинирования

FAQ 005342 | Автоматические сочетания нагрузок не создаются. Как это исправить?

Используется в
  • Не создаются автоматические сочетания нагрузок
Поделиться