1450x
005342
2022-12-27

Не создаются автоматические сочетания нагрузок

Автоматические сочетания нагрузок не создаются. Как это исправить?


Ответ:

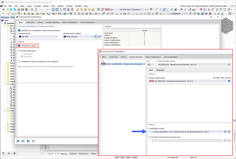
Сначала проверьте, активировали ли вы Мастер комбинирования и придали ли его расчётной ситуации.

Затем проверьте настройки Мастера комбинаторики. Чтобы получить автоматически созданные сочетания нагрузок, необходимо отключить опцию «Пользовательские сочетания воздействий».


Автор

Г-н Хоффманн оказывает техническую поддержку клиентам Dlubal Software и отвечает за координацию всех технических запросов и действий.



;