Северный диапазон портов веб-сервиса в RFEM 6
Доступ к RfemApplication – Bomerang
URL-адрес активной модели - повторный запрос
URL активной модели - реакция повторного применения
Доступ к RfemModel – Bomerang
get_all_selected_objects – повторный запрос
get_all_selected_objects - Ответ бумеранга
get_member – бумеранг запрос
get_member – реакция бумеранга
Новый проект SOAP
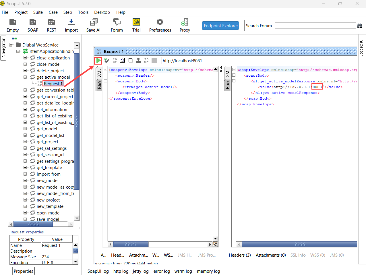
get_active_model - SoapUI
Добавить сервис RfemModel – SoapUI
get_all_selected_objects – запрос SoapUI
get_all_selected_objects - ответ SoapUI
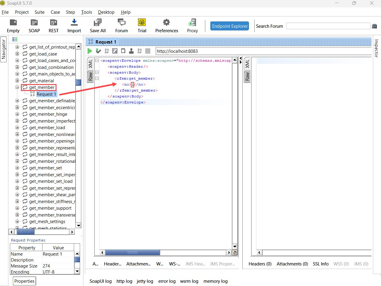
get_member – запрос SoapUI
get_member - ответ SoapUI
Северный диапазон портов веб-сервиса в RFEM 6
Доступ к RfemApplication – Bomerang
URL-адрес активной модели - повторный запрос
URL активной модели - реакция повторного применения
Доступ к RfemModel – Bomerang
get_all_selected_objects – повторный запрос
get_all_selected_objects - Ответ бумеранга
get_member – бумеранг запрос
get_member – реакция бумеранга
Новый проект SOAP
get_active_model - SoapUI
Добавить сервис RfemModel – SoapUI
get_all_selected_objects – запрос SoapUI
get_all_selected_objects - ответ SoapUI
get_member – запрос SoapUI
get_member - ответ SoapUI
2024-05-30
038757
  • RFEM 6

Северный диапазон портов веб-сервиса в RFEM 6

Используется в
  • Учебное пособие по Веб-сервис и API на C#
Поделиться
2024-05-30
042382
  • RFEM 6
Доступ к RfemApplication – Bomerang
Используется в
  • Проверка работы веб-сервиса с помощью Boomerang и SoapUI
Поделиться
2024-05-30
042383
  • RFEM 6
URL-адрес активной модели - повторный запрос
Используется в
  • Проверка работы веб-сервиса с помощью Boomerang и SoapUI
Поделиться
2024-05-30
042384
  • RFEM 6
URL активной модели - реакция повторного применения
Используется в
  • Проверка работы веб-сервиса с помощью Boomerang и SoapUI
Поделиться
2024-05-30
042385
  • RFEM 6
Доступ к RfemModel – Bomerang
Используется в
  • Проверка работы веб-сервиса с помощью Boomerang и SoapUI
Поделиться
2024-05-30
042386
  • RFEM 6
get_all_selected_objects – повторный запрос
Используется в
  • Проверка работы веб-сервиса с помощью Boomerang и SoapUI
Поделиться
2024-05-30
042387
  • RFEM 6
get_all_selected_objects - Ответ бумеранга
Используется в
  • Проверка работы веб-сервиса с помощью Boomerang и SoapUI
Поделиться
2024-05-30
042388
  • RFEM 6
get_member – бумеранг запрос
Используется в
  • Проверка работы веб-сервиса с помощью Boomerang и SoapUI
Поделиться
2024-05-30
042389
  • RFEM 6
get_member – реакция бумеранга
Используется в
  • Проверка работы веб-сервиса с помощью Boomerang и SoapUI
Поделиться
2024-05-30
042390
  • RFEM 6
Новый проект SOAP
Используется в
  • Проверка работы веб-сервиса с помощью Boomerang и SoapUI
Поделиться
2024-05-30
042391
  • RFEM 6
get_active_model - SoapUI
Используется в
  • Проверка работы веб-сервиса с помощью Boomerang и SoapUI
Поделиться
2024-05-30
042392
  • RFEM 6
Добавить сервис RfemModel – SoapUI
Используется в
  • Проверка работы веб-сервиса с помощью Boomerang и SoapUI
Поделиться
2024-05-30
042393
  • RFEM 6
get_all_selected_objects – запрос SoapUI
Используется в
  • Проверка работы веб-сервиса с помощью Boomerang и SoapUI
Поделиться
2024-05-30
042394
  • RFEM 6
get_all_selected_objects - ответ SoapUI
Используется в
  • Проверка работы веб-сервиса с помощью Boomerang и SoapUI
Поделиться
2024-05-30
042395
  • RFEM 6
get_member – запрос SoapUI
Используется в
  • Проверка работы веб-сервиса с помощью Boomerang и SoapUI
Поделиться
2024-05-30
042396
  • RFEM 6
get_member - ответ SoapUI
Используется в
  • Проверка работы веб-сервиса с помощью Boomerang и SoapUI
Поделиться