853x
001854
2024-10-11

Проверка работы веб-сервиса с помощью Boomerang и SoapUI

Плагин браузера Boomelang и программа для тестирования API SoapUI — это полезные инструменты для быстрой проверки функций нашего веб-сервиса. С их помощью можно легко определить классы, имеющиеся в вашем распоряжении, и их соответствующие параметры. Наша статья призвана предоставить исчерпывающее руководство по эффективному использованию Boomerang и SoapUI в сочетании с веб-сервисом Dlubal.

Порты сервера

Однако, для установки соединения веб-сервиса с RFEM и RSTAB, необходим доступ к определенным портам сервера. Диапазон имеющихся серверных портов можно изменить в настройках программы, перейдя в Опции → Опции программы:

По умолчанию диапазон портов сервера задан с 8081 до 8089. Наименьшее значение порта в настройках программы соответствует порту, указанному в URL-адресе WSDL для доступа к RfemApplication, который в нашем руководстве будет обозначен 8081.

Руководство по Boomerang

Boomerang - это удобный инструмент для тестирования API, предназначенный для отладки API. Для того, чтобы получить к нему доступ, сначала необходимо установить плагин Boomerang Browser Plugin.

1. Доступ к классам RfemApplication

Чтобы получить доступ к классам в программе RfemApplication, выполните следующие действия:

  • Используйте следующий URL-адрес WSDL: http://localhost:8081/wsdl
  • Загрузите URL-адрес и добавьте его в сервис.

Порт, который необходимо использовать в URL-адресе WSDL, может отличаться в вашем случае. Попробуйте один из остальных портов, если 8081 не работает.
После завершения, сервис RfemApplication появится на вкладке «сервис», где отображаются все соответствующие классы. Эти классы охватывают все, что связано с самим приложением RFEM.

2. Получение URL-адреса активной модели

Чтобы получить URL-адрес вашей модели с правильным портом сервера, выполните следующие шаги:

  • Запустите функцию «get_active_model», дважды щелкнув на нее в левом меню.
  • Нажмите кнопку «отправить».

Boomerang автоматически перейдет на вкладку «ответы», где будет отображен URL модели. В нашем примере порт сервера текущей модели - 8083.

3. Доступ к классам RfemModel

Для того, чтобы получить доступ ко всем имеющимся классам в RfemModel, выполните следующие шаги:

  • Нажмите слева на «добавить сервис».
  • Используйте следующий URL-адрес WSDL: http://localhost:8083/wsdl
  • Загрузите URL-адрес и добавьте его в сервисы.

После завершения, сервис RfemModel появится на вкладке «сервис», где отобразятся все соответствующие классы. Эти классы охватывают все данные о модели, включая основные объекты, нагрузки и многое другое.

4. Проверка работы веб-сервиса

Теперь можно проверить все операции, дважды щелкнув по ним в сервисном меню слева. Некоторые операции требуют передачи параметров во вкладке запроса, в то время как другие можно выполнить, просто нажав «отправить». В данном учебном руководстве будет продемонстрировано тестирование определенных операций.

get_all_selected_objects()

Для проверки данной операции не нужно передавать параметры. Вы можете отправить запрос напрямую после выбора нескольких объектов в RFEM.

Операция возвращает список объектов object_location, который состоит из типа объекта и номера объекта:

get_member()

Чтобы протестировать функцию get_member, вам необходимо ввести номер требуемого стержня:

Выполнение операции предоставит вам все свойства стержня номер 1:

Руководство к SoapUI

SoapUI - это мощное приложение с открытым исходным кодом, предназначенное для тестирования протоколов SOAP и REST. Данное автономное приложение можно скачать по адресу .

1. Создание нового проекта SOAP

Для начала откройте SoapUI и создайте новый проект SOAP:

Задайте название проекта по своему усмотрению и используйте http://localhost:8081/wsdl в качестве начального WSDL. Как описано в руководстве по Boomerang, в вашем случае порт может отличаться. Попробуйте один из других портов, если 8081 не работает. После загрузки, в навигаторе слева будут отображены все классы, связанные с RfemApplication.

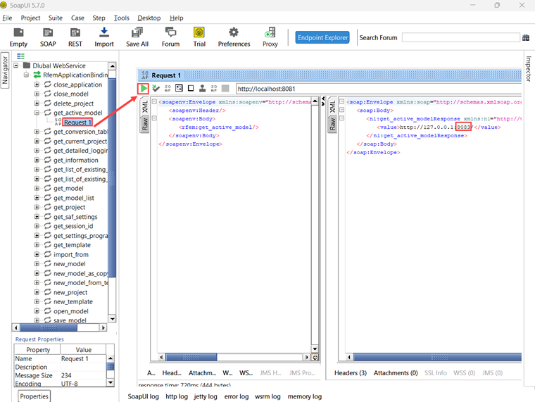
Чтобы получить начальный WSDL для RfemModel, выполните операцию get_active_model, дважды щелкнув на «Request 1». Перед запуском операции убедитесь, что модель открыта в программе RFEM или RSTAB. Инициируйте операцию, нажав на зелёный треугольник, и вскоре после этого отобразится ответ, содержащий текущий порт сервера:

Теперь можно добавить в проект новый WSDL, используя порт сервера 8083 в меню «Проект → Добавить WSDL»:

После этого в навигаторе появятся все классы RfemModel.

2. Проверка работы веб-сервиса

Теперь все операции веб-сервиса можно протестировать, дважды щелкнув на «Request 1» в соответствующем классе. Для некоторых операций необходимо задать параметры на левой стороне. Для других операций параметры не требуются, и можно просто нажать на кнопку «отправить». В данном руководстве будет показано тестирование некоторых операций.

get_all_selected_objects()

Для проверки данной операции не нужно передавать параметры. После выбора объектов в программе RFEM вы можете напрямую отправить запрос и просмотреть ответ.

В правой части SoapUI функция предоставляет список object_location, который состоит из типа и номера объекта:

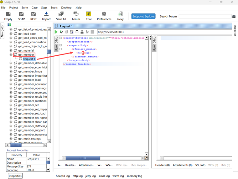
get_member()

Чтобы проверить функцию get_member, вам нужно ввести номер требуемого стержня:

Выполнение операции предоставит вам все свойства стержня номер 1:

Заключение

И Boomerang, и SoapUI являются ценными инструментами для визуализации и тестирования операций нашей базы данных веб-сервисов. Они способствуют эффективному тестированию и отладке API.


Автор

Ребекка оказывает поддержку в Customer Support по техническим вопросам, связанным с программным обеспечением. Благодаря структурированному подходу она разрабатывает четкие и понятные решения.

Ссылки


;