FAQ 005378 | Проверяет ли RFEM пределы применимости таблицы B4.1-1 AISI?
FAQ 005378 | Проверяет ли RFEM пределы применимости таблицы B4.1-1 AISI?
2024-05-30
040256
  • Расчёт стальных конструкций в RFEM 6
  • RFEM 6
  • Стальные конструкции
    • Расчёт и проектирование конструкций
    • Холодногнутые профили
    • ANSI/AISC 360

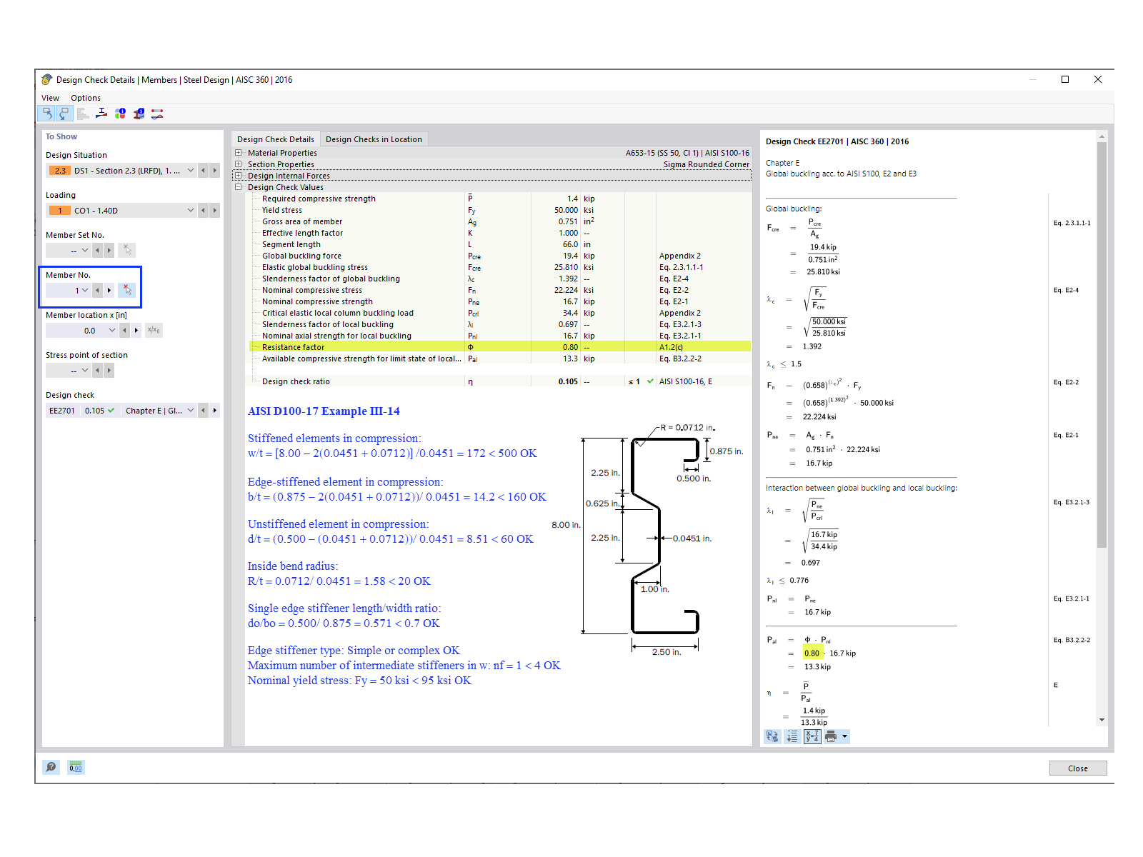
Расчетная проверка стержня № 1

FAQ 005378 | Проверяет ли RFEM пределы применимости таблицы B4.1-1 AISI?

Используется в
  • Таблица AISI B4.1-1 Пределы применимости
Поделиться