1579x
005378
2023-04-25

Таблица AISI B4.1-1 Пределы применимости

Проверяет ли RFEM пределы применимости таблицы B4.1-1 AISI?


Ответ:

Коэффициент надёжности Ω и коэффициент прочности Φ, используемые в главах с E по H, применимы только для сечений, соответствующих ограничениям, указанным в таблице B4.1-1. Для всех других сечений, которые превышают любой из пределов, применяются более высокие коэффициенты надёжности Ω или более низкие коэффициенты прочности Φ в соответствии с разделом A1.2 (C). В RFEM это ограничение отмечено по умолчанию. У пользователя есть возможность деактивировать эту проверку в «Конфигурации прочности».

В программе RFEM можно проверить следующие формы: C, Z, L, I (двойной C, спина к спине), шляпки, прямоугольные и круглые HSS. В примере, показанном на рисунке 02, сечение 8ZS2,75 x 105 соответствует пределам применимости.

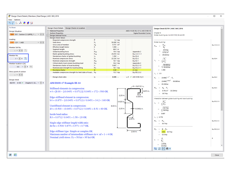
For general/complex sections, such as the sigma section used in Example III-14 of AISI D100-17 (shown in Image 03), the more conservative factors are automatically applied. В результате в расчетных проверках RFEM используется Φc = 0,80. Однако ручной расчет показывает, что сигма-сечение действительно соответствует пределам применимости, и вместо него можно использовать Φc = 0,85.


Автор

Cisca отвечает за обучение клиентов, техническую поддержку и за разработку наших программ для североамериканского рынка.



;