FAQ 005387 | У меня есть 3D-модель, и я пытаюсь с помощью модели здания разбить ее на стены и поверхности и рассчитать их по отдельности. Моя система - это мы
FAQ 005387 | У меня есть 3D-модель, и я пытаюсь с помощью модели здания разбить ее на стены и поверхности и рассчитать их по отдельности. Моя система - это мы
2024-05-30
041400
  • Аддон Модель здания для RFEM 6
  • RFEM 6
  • Здания
    • Расчёт и проектирование конструкций
    • Расчёт по методу конечных элементов
    • Информационное Моделирование Зданий (BIM)

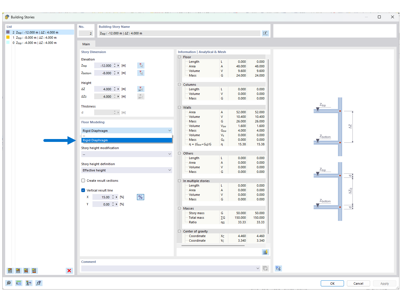
FAQ 005387 | Рисунок 01 - Жесткая плоскость

FAQ 005387 | У меня есть 3D-модель, и я пытаюсь с помощью модели здания разбить ее на стены и поверхности и рассчитать их по отдельности. Моя система - это мы

Используется в
  • Устойчивость при использовании модели здания с «жёсткими плоскостями»
Поделиться