FAQ 005388 | Как можно активировать расчет со сталефибробетоном в дополнительном модуле RFEM 6?
FAQ 005388 | Как можно активировать расчет со сталефибробетоном в дополнительном модуле RFEM 6?
2024-05-30
041405
  • RFEM 6
  • Аддон Concrete Design для RFEM 6
  • RSTAB 9
    • Аддон Расчёт железобетонных конструкций для RSTAB 9
    • Бетонные конструкции
    • Eurocode 2

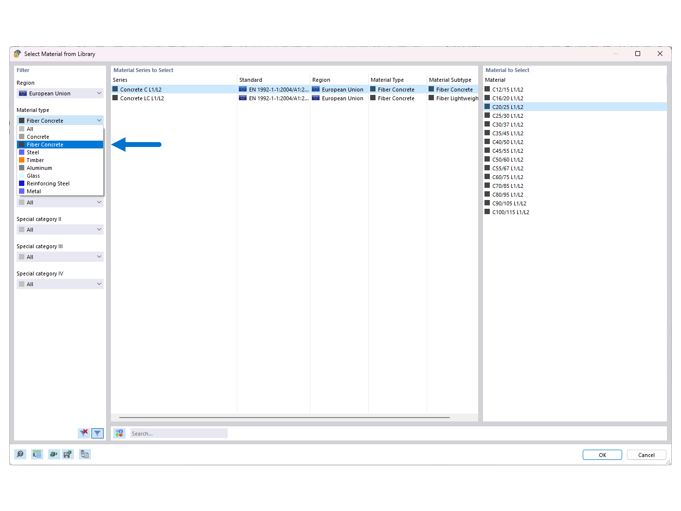
FAQ 005388 | Выбрать из библиотеки материал «фибробетон»

FAQ 005388 | Как можно активировать расчет со сталефибробетоном в дополнительном модуле RFEM 6?

Используется в
  • Активирование расчёта сталефибробетона в аддоне Расчёт железобетонных конструкций
Поделиться