1315x
005388
2023-06-07

Активирование расчёта сталефибробетона в аддоне Расчёт железобетонных конструкций

Как активировать расчёт сталефибробетона в аддоне Расчёт железобетонных конструкций в RFEM 6?


Ответ:

В RFEM 6 и дополнении 'Бетонное проектирование' можно выполнить проектирование фибробетона согласно DIN EN 1992-1-1 в сочетании с директивой DAfStB 'Фибробетон'.

Для активации проектирования поверхности или стержня с учетом стального фибробетона достаточно назначить материал соответствующего типа поверхности или стержню.

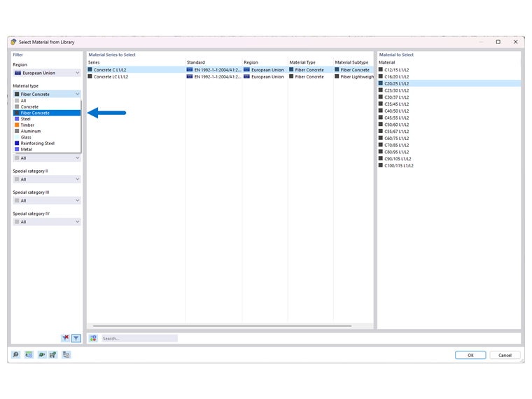
Для этого создайте новый материал типа 'Фибробетон'.

Здесь бетон и легкие бетоны обозначаются с дополнением 'L1/L2', что соответствует классам эффективности 1 и 2.

Классы эффективности L1 и L2 по умолчанию установлены на значения 1,20 и 0,90 соответственно (см. изображение 02).

Для возможности настройки этих классов эффективности, возможно активировать 'Пользовательский материал' в закладке 'База' в разделе 'Опции'.

Это открывает поля ввода для L1 и L2, позволяя пользователю изменить классы эффективности.

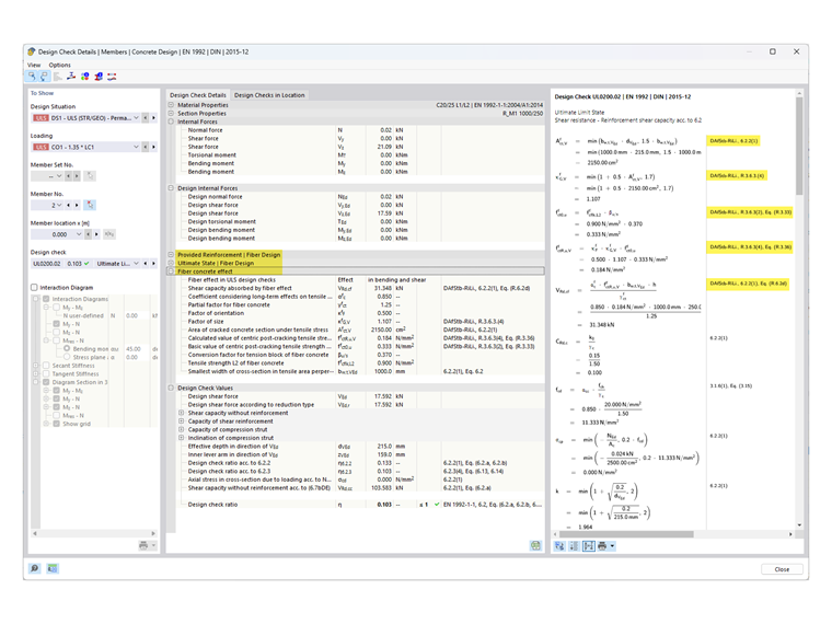
Если проектирование выполняется с материалом типа 'Фибробетон' в дополнении 'Бетонное проектирование', то проверки, модифицированные или дополненные в директиве DAfStB для проектирования 'Фибробетона', будут адаптированы. Эти модификации проверок можно найти в 'Деталях проектирования', ссылаясь на директиву DAfStB.

Примечание

Для данного вида проектирования требуется наличие 'обычной арматуры' (стержневая арматура для стержня, поверхностная арматура для поверхности), иначе поверхностные элементы не могут быть спроектированы. Это означает, что только уже армированные элементы могут дополнительно быть упрочнены стальными волокнами.

Если необходимо рассчитать плиту исключительно с фибробетоном (без армирования сталью), то это можно выполнить с использованием модели материала 'Повреждение 2D/3D'.


Автор

Г-н Килох оказывает техническую поддержку нашим заказчикам и отвечает за разработки железобетонных конструкций.



;