КБ 001861 | Расчёт плоских балок по AISC 360-16
КБ 001861 | Расчёт плоских балок по AISC 360-16
2024-05-30
045428
  • RFEM 6
  • Расчёт стальных конструкций в RFEM 6
  • Стальные конструкции
    • Мосты
    • Расчёт и проектирование конструкций
    • ANSI/AISC 360

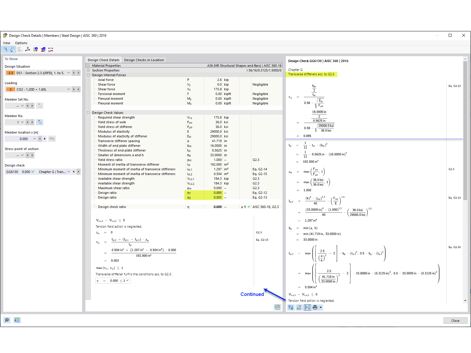
Расчетная проверка поперечного элемента жесткости

КБ 001861 | Расчёт плоских балок по AISC 360-16

Используется в
  • Расчёт составных балок по AISC 360-16 в программе RFEM 6
Поделиться