Функция 002818 | Игнорировать проемы
Функция 002818 | Игнорировать проемы
2024-05-15
050330
  • RFEM 6
  • Аддон Модель здания для RFEM 6

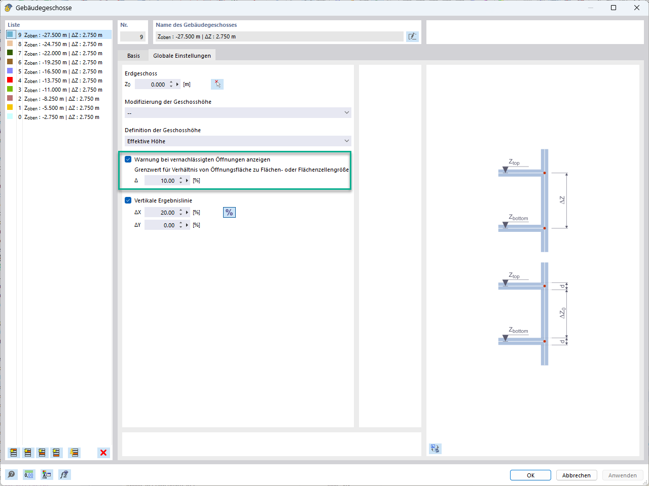
Игнорирование отверстий с определенной площадью

Функция 002818 | Игнорировать проемы

Используется в
  • Пренебрежение отверстиями
Поделиться