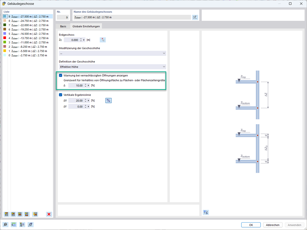
При расчёте модели здания можно пренебречь отверстиями определённой площади. Эту функцию можно активировать в общих настройках этажей здания. Появится предупреждающее сообщение о том, что отверстиями пренебрегли.
;
зарегистрируйтесь во Длупал Экстранет, чтобы максимально использовать программное обеспечение и иметь эксклюзивный доступ к вашим личным данным.
зарегистрируйтесь во Длупал Экстранет, чтобы максимально использовать программное обеспечение и иметь эксклюзивный доступ к вашим личным данным.
зарегистрируйтесь во Длупал Экстранет, чтобы максимально использовать программное обеспечение и иметь эксклюзивный доступ к вашим личным данным.
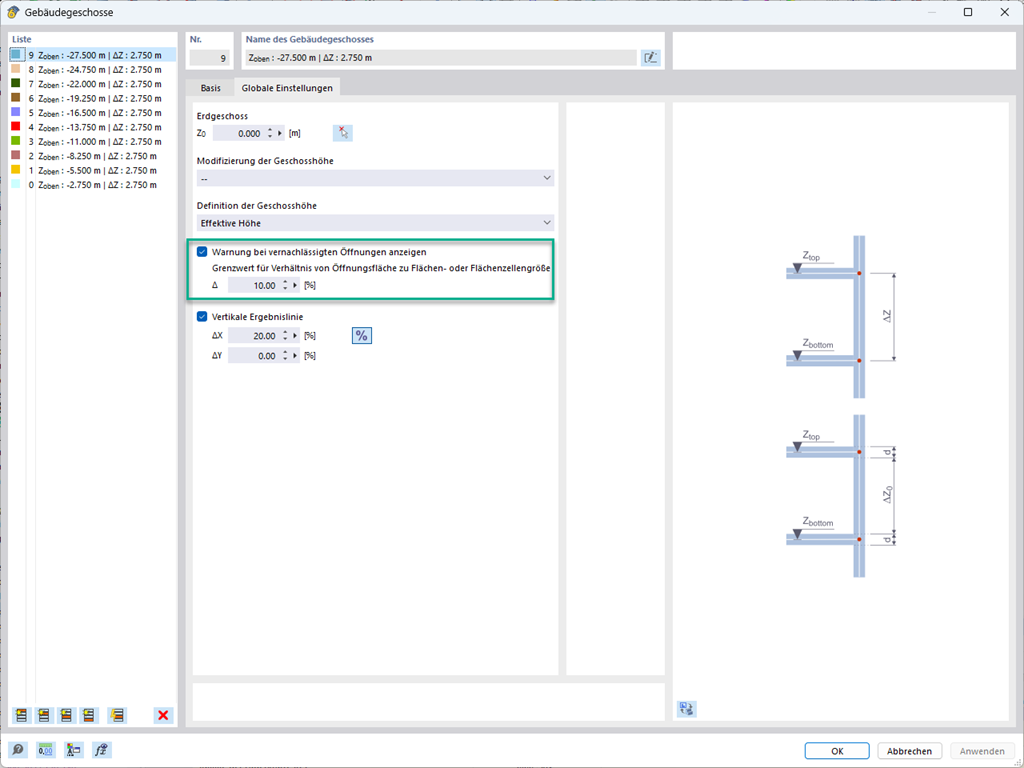
При расчёте модели здания можно пренебречь отверстиями определённой площади. Эту функцию можно активировать в общих настройках этажей здания. Появится предупреждающее сообщение о том, что отверстиями пренебрегли.