КБ 001883 | Расчёт плоских балок по AISC 360-22 в программе RFEM 6
КБ 001883 | Расчёт плоских балок по AISC 360-22 в программе RFEM 6
2024-07-16
051569
  • RFEM 6
  • Расчёт стальных конструкций в RFEM 6
  • Стальные конструкции
    • Мосты
    • Расчёт и проектирование конструкций
    • ANSI/AISC 360

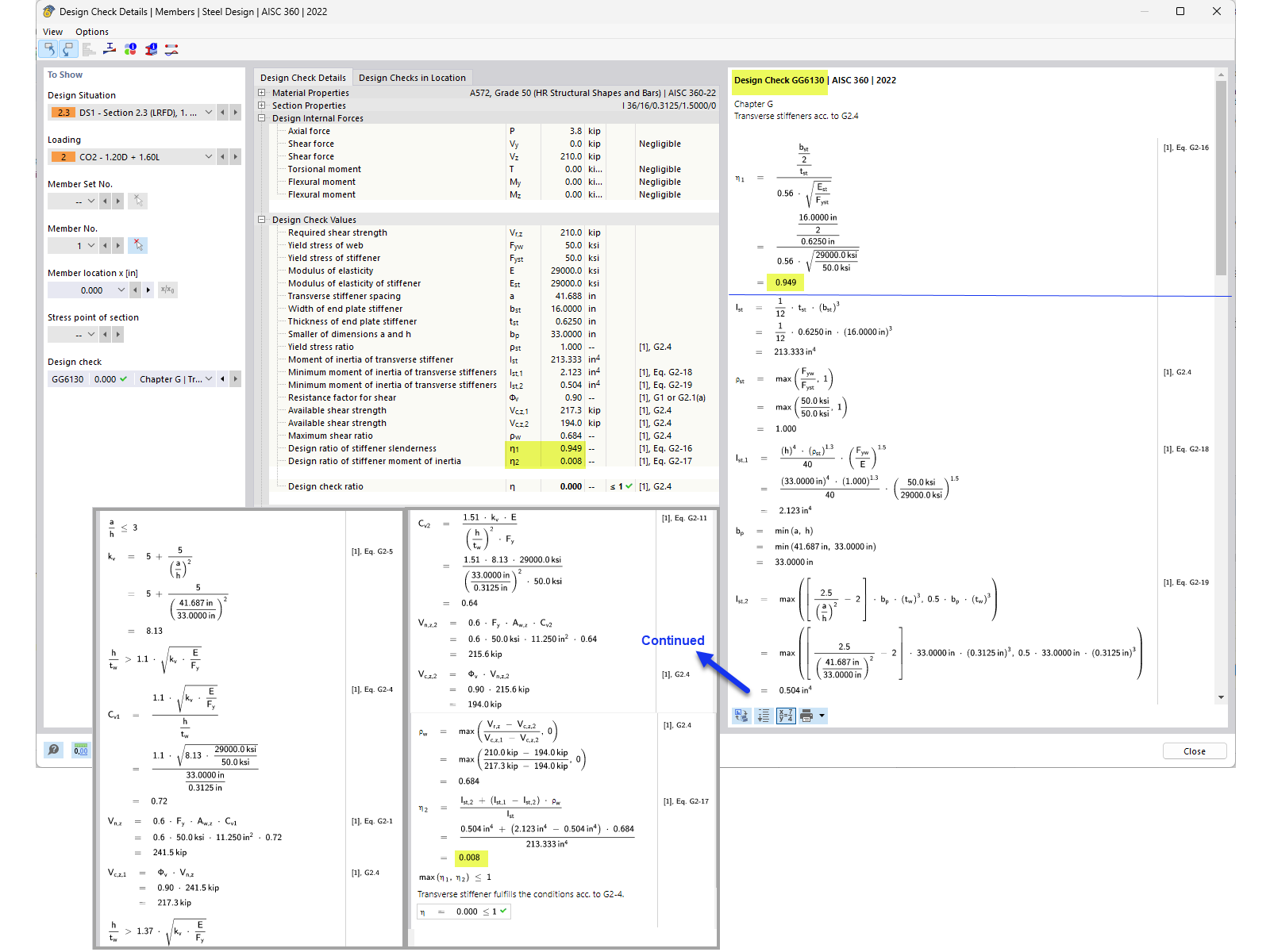
Расчетная проверка поперечного элемента жесткости

КБ 001883 | Расчёт плоских балок по AISC 360-22 в программе RFEM 6

Используется в
  • Расчёт балочной лестницы по AISC 360-22 в RFEM 6
Поделиться